View Issue Details

IDProjectCategoryView StatusLast Update
0015496mantisbtattachmentspublic2024-09-24 05:56
Reportervovella Assigned Todregad  
PrioritynormalSeveritymajorReproducibilityhave not tried
Status closedResolutionfixed 
Product Version1.2.14 
Target Version1.2.16Fixed in Version1.2.16 
Summary0015496: Script to move attachments from db to disk not working
Description

According to your advice I tried to transfer attachments from database to disk and have problem. See screenshort.

It is necessary to tell that the base initially was 1.2.1 and now 1.2.14

And one more big problem. Files aren't moved in the DISK to special folder for attachments. They copied to root mantis folder. Thus the new attachments saving to special folder for attachaments.

TagsNo tags attached.
Attached Files
attach-to-disk.png (50,653 bytes)   
attach-to-disk.png (50,653 bytes)   
attachment_start_from_id3.png (115,489 bytes)   
attachment_start_from_id3.png (115,489 bytes)   
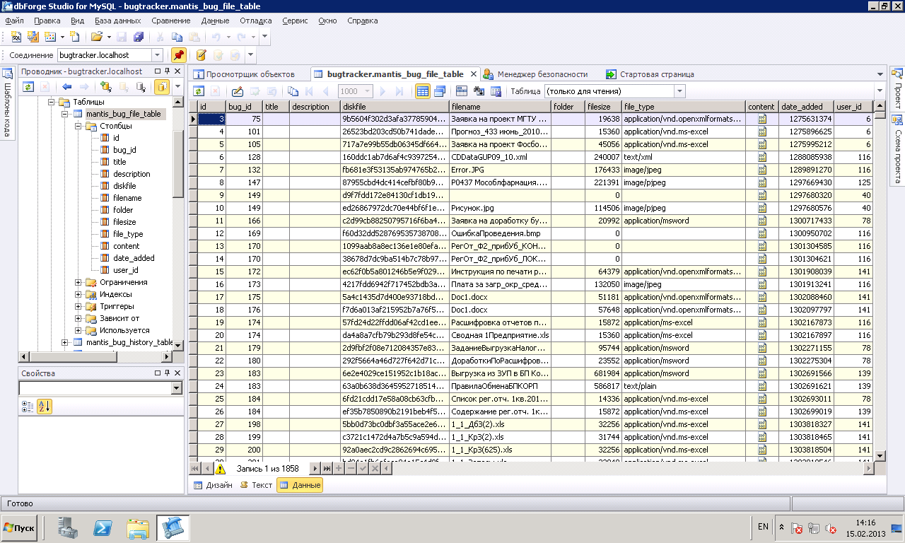
mantis_bug_file_table.png (72,960 bytes)   
mantis_bug_file_table.png (72,960 bytes)   
config_inc.php (117,676 bytes)   
<?php
# MantisBT - a php based bugtracking system

# MantisBT is free software: you can redistribute it and/or modify
# it under the terms of the GNU General Public License as published by
# the Free Software Foundation, either version 2 of the License, or
# (at your option) any later version.
#
# MantisBT is distributed in the hope that it will be useful,
# but WITHOUT ANY WARRANTY; without even the implied warranty of
# MERCHANTABILITY or FITNESS FOR A PARTICULAR PURPOSE.  See the
# GNU General Public License for more details.
#
# You should have received a copy of the GNU General Public License
# along with MantisBT.  If not, see <http://www.gnu.org/licenses/>.

	/**
	 * Default Configuration Variables
	 *
	 * This file should not be changed. If you want to override any of the values
	 * defined here, define them in a file called config_inc.php, which will
	 * be loaded after this file.
	 *
	 * In general a value of OFF means the feature is disabled and ON means the
	 * feature is enabled.  Any other cases will have an explanation.
	 *
	 * For more details see http://www.mantisbt.org/docs/master-1.2.x/
	 *
	 * @package MantisBT
	 * @copyright Copyright (C) 2000 - 2002  Kenzaburo Ito - kenito@300baud.org
	 * @copyright Copyright (C) 2002 - 2013  MantisBT Team - mantisbt-dev@lists.sourceforge.net
	 * @link http://www.mantisbt.org
	 */

	/******************************
	 * MantisBT Database Settings *
	 ******************************/

	/**
	 * hostname should be either a hostname or connection string to supply to adodb.
	 * For example, if you would like to connect to a database server on the local machine,
	 * set hostname to 'localhost'
	 * If you need to supply a port to connect to, set hostname as 'localhost:3306'.
	 * @global string $g_hostname
	 */
	$g_hostname				= 'localhost';
	/**
	 * User name to use for connecting to the database. The user needs to have read/write access to the MantisBT database.
	 * The default user name is "root".
	 * @global string $g_db_username
	 */
	$g_db_username			= 'root';
	/**
	 * Password for the specified user name. The default password is empty.
	 * @global string $g_db_password
	 */
	$g_db_password			= '128';
	 /**
	  * Name of database that contains MantisBT tables.
	  * The default database name is "bugtracker".
	  * @global string $g_database_name
	  */
	$g_database_name		= 'bugtracker';

	/**
	 * Database Schema Name - used in the case of db2.
	 * @global string $g_db_schema
	 */
	$g_db_schema			= '';

	/**
	 * Defines the database type. The supported default is 'mysql'.
	 * Supported types: 'mysql' or 'mysqli' for MySQL, 'pgsql' for PostgreSQL,
	 * 'odbc_mssql', 'mssql' for MS SQL Server, 'oci8' for Oracle, and 'db2' for DB2.
	 * @global string $g_db_type
	 */
	$g_db_type				= 'mysql';

	/**************************
	 * MantisBT Path Settings *
	 **************************/

	$t_protocol = 'http';
	$t_host = 'localhost';
	if ( isset ( $_SERVER['SCRIPT_NAME'] ) ) {
		if ( isset( $_SERVER['HTTP_X_FORWARDED_PROTO'] ) ) {
			$t_protocol= $_SERVER['HTTP_X_FORWARDED_PROTO'];
		} else if ( !empty( $_SERVER['HTTPS'] ) && ( strtolower( $_SERVER['HTTPS'] ) != 'off' ) ) {
			$t_protocol = 'https';
		}

		# $_SERVER['SERVER_PORT'] is not defined in case of php-cgi.exe
		if ( isset( $_SERVER['SERVER_PORT'] ) ) {
			$t_port = ':' . $_SERVER['SERVER_PORT'];
			if ( ( ':80' == $t_port && 'http' == $t_protocol )
			  || ( ':443' == $t_port && 'https' == $t_protocol )) {
				$t_port = '';
			}
		} else {
			$t_port = '';
		}

		if ( isset( $_SERVER['HTTP_X_FORWARDED_HOST'] ) ) { // Support ProxyPass
			$t_hosts = explode( ',', $_SERVER['HTTP_X_FORWARDED_HOST'] );
			$t_host = $t_hosts[0];
		} else if ( isset( $_SERVER['HTTP_HOST'] ) ) {
			$t_host = $_SERVER['HTTP_HOST'];
		} else if ( isset( $_SERVER['SERVER_NAME'] ) ) {
			$t_host = $_SERVER['SERVER_NAME'] . $t_port;
		} else if ( isset( $_SERVER['SERVER_ADDR'] ) ) {
			$t_host = $_SERVER['SERVER_ADDR'] . $t_port;
		}

		$t_self = trim( str_replace( "\0", '', $_SERVER['SCRIPT_NAME'] ) );
		$t_path = str_replace( basename( $t_self ), '', $t_self );
		switch( basename( $t_path ) ) {
			case 'admin':
				$t_path = rtrim( dirname( $t_path ), '/\\' ) . '/';
				break;
			case 'soap':
				$t_path = rtrim( dirname( dirname( $t_path ) ), '/\\' ) . '/';
				break;
			case '':
				$t_path = '/';
				break;
		}
		if ( strpos( $t_path, '&#' ) ) {
			echo 'Can not safely determine $g_path. Please set $g_path manually in config_inc.php';
			die;
		}
	} else {
		$t_path = 'mantisbt/';
	}

	/**
	 * path to your installation as seen from the web browser
	 * requires trailing /
	 * @global string $g_path
	 */
	$g_path	= $t_protocol . '://' . $t_host . $t_path;

	/**
	 * path to your images directory (for icons)
	 * requires trailing /
	 * @global string $g_icon_path
	 */
	$g_icon_path			= '%path%images/';

	/**
	 * Short web path without the domain name
	 * requires trailing /
	 * @global string $g_short_path
	 */
	$g_short_path			= $t_path;

	/**
	 * absolute path to your installation.  Requires trailing / or \
	 * @global string $g_absolute_path
	 */
	$g_absolute_path		= dirname( __FILE__ ) . DIRECTORY_SEPARATOR;	

	/**
	 * absolute patch to your core files. The default is usually OK,
	 * unless you moved the 'core' directory out of your webroot (recommended).
	 * @global string $g_core_path
	 */
	$g_core_path			= $g_absolute_path . 'core' . DIRECTORY_SEPARATOR;

	/**
	 * absolute path to class files.  Requires trailing / or \
	 * @global string $g_class_path
	 */
	$g_class_path			= $g_core_path . 'classes' . DIRECTORY_SEPARATOR;

	/**
	 * Used to link to manual for User Documentation.
	 * @global string $g_manual_url
	 */
	$g_manual_url = 'http://www.mantisbt.org/docs/master-1.2.x/';

	/**************
	 * Web Server *
	 **************/

	if ( isset( $_SERVER['SERVER_SOFTWARE'] ) ) { // SERVER_SOFTWARE not defined in case of php-cgi.exe
		$t_use_iis = ( strstr( $_SERVER['SERVER_SOFTWARE'], 'IIS' ) !== false ) ? ON : OFF;
	} else {
		$t_use_iis = OFF;
	}
	/**
	 * Using Microsoft Internet Information Server (IIS)
	 * ON or OFF
	 * @global int $g_use_iis
	 */
	 $g_use_iis = $t_use_iis;

	/**
	 * Session handler.  Possible values:
	 *  'php' -> Default PHP filesystem sessions
	 *   'adodb' -> Database storage sessions
	 *  'memcached' -> Memcached storage sessions
	 * @global string $g_session_handler
	 */
	$g_session_handler = 'php';

	/**
	 * Session key name.  Should be unique between multiple installations to prevent conflicts.
	 * @global string $g_session_key
	 */
	$g_session_key = 'MantisBT';

	/**
	 * Session save path.  If false, uses default value as set by session handler.
	 * @global bool $g_session_save_path
	 */
	$g_session_save_path = false;

	/**
	 * Session validation
	 * WARNING: Disabling this could be a potential security risk!!
	 * @global int $g_session_validation
	 */
	$g_session_validation = ON;

	/**
	 * Form security validation.
	 * This protects against Cross-Site Request Forgery, but some proxy servers may
	 * not correctly work with this option enabled because they cache pages incorrectly.
	 * WARNING: Disabling this IS a security risk!!
	 */
	$g_form_security_validation = ON;

	/****************************
	 * Signup and Lost Password *
	 ****************************/

	/**
	 * Allow users to signup for their own accounts.
	 * If ON, then $g_send_reset_password must be ON as well, and mail settings
	 * must be correctly configured
	 * @see $g_send_reset_password
	 * @global int $g_allow_signup
	 */
	$g_allow_signup			= OFF;

	/**
	 * Max. attempts to login using a wrong password before lock the account.
	 * When locked, it's required to reset the password (lost password)
	 * Value resets to zero at each successfully login
	 * Set to OFF to disable this control
	 * @global int $g_max_failed_login_count
	 */
	$g_max_failed_login_count = 5;

	/**
	 * access level required to be notified when a new user has been created using the "signup form"
	 * @global int $g_notify_new_user_created_threshold_min
	 */
	$g_notify_new_user_created_threshold_min = ADMINISTRATOR;

	/**
	 * If ON, users will be sent their password when their account is created
	 * or password reset (this requires mail settings to be correctly configured).
	 * If OFF, then the Administrator will have to provide a password when
	 * creating new accounts, and the password will be set to blank when reset.
	 * @global int $g_send_reset_password
	 */
	$g_send_reset_password	= ON;

	/**
	 * String used to generate the confirm_hash for the 'lost password' feature and captcha code for 'signup'
	 * ATTENTION: CHANGE IT TO WHATEVER VALUE YOU PREFER
	 * @global int $g_password_confirm_hash_magic_string
	 * @todo randomize + admin check
	 */
	$g_password_confirm_hash_magic_string = 'blowfish';

	/**
	 * use captcha image to validate subscription it requires GD library installed
	 * @global int $g_signup_use_captcha
	 */
	$g_signup_use_captcha	= ON;

	/**
	 * absolute path (with trailing slash!) to folder which contains your TrueType-Font files
	 * used to create the captcha image and since 0.19.3 for the Relationship Graphs
	 * @global string $g_system_font_folder
	 */
	$g_system_font_folder	= '/usr/local/www/apache22/data/mantis/';

	/**
	 * font name used to create the captcha image. i.e. arial.ttf
	 * (the font file has to exist in the system_font_folder)
	 * @global string $g_font_per_captcha
	 */
	$g_font_per_captcha	= 'arial.ttf';

	/**
	 * Setting to disable the 'lost your password' feature.
	 * @global int $g_lost_password_feature
	 */
	$g_lost_password_feature = ON;

	/**
	 * Max. simultaneous requests of 'lost password'
	 * When this value is reached, it's no longer possible to request new password reset
	 * Value resets to zero at each successfully login
	 * @global int $g_max_lost_password_in_progress_count
	 */
	$g_max_lost_password_in_progress_count = 3;

	/***************************
	 * MantisBT Email Settings *
	 ***************************/

	/**
	 * Administrator Email address
	 * @global string $g_administrator_email
	 */
	$g_administrator_email	= 'admin@infosuite.ru';

	/**
	 * Webmaster email
	 * @global string $g_webmaster_email
	 */
	$g_webmaster_email		= 'webmaster@infosuite.ru';

	/**
	 * the sender email, part of 'From: ' header in emails
	 * @global string $g_from_email
	 */
 	$g_from_email			= 'noreply@infosuite.ru';

	/**
	 * the sender name, part of 'From: ' header in emails
	 * @global string $g_from_name
	 */
	$g_from_name			= 'Infosuite HelpDesk';

	/**
	 * the return address for bounced mail
	 * @global string $g_return_path_email
	 */
	$g_return_path_email	= 'admin@infosuite.ru';

	/**
	 * Allow email notification.
	 * Set to ON to enable email notifications, OFF to disable them. Note that
	 * disabling email notifications has no effect on emails generated as part
	 * of the user signup process. When set to OFF, the password reset feature
	 * is disabled. Additionally, notifications of administrators updating
	 * accounts are not sent to users.
	 * @global int $g_enable_email_notification
	 */
	$g_enable_email_notification	= ON;


	/**
	 * The following two config options allow you to control who should get email
	 * notifications on different actions/statuses.  The first option (default_notify_flags)
	 * sets the default values for different user categories.  The user categories
	 * are:
	 *
	 *      'reporter': the reporter of the bug
	 *       'handler': the handler of the bug
	 *       'monitor': users who are monitoring a bug
	 *      'bugnotes': users who have added a bugnote to the bug
	 *      'explicit': users who are explicitly specified by the code based on the action (e.g. user added to monitor list).
	 * 'threshold_max': all users with access <= max
	 * 'threshold_min': ..and with access >= min
	 *
	 * The second config option (notify_flags) sets overrides for specific actions/statuses.
	 * If a user category is not listed for an action, the default from the config
	 * option above is used.  The possible actions are:
	 *
	 *             'new': a new bug has been added
 	 *           'owner': a bug has been assigned to a new owner
	 *        'reopened': a bug has been reopened
 	 *         'deleted': a bug has been deleted
	 *         'updated': a bug has been updated
	 *         'bugnote': a bugnote has been added to a bug
	 *         'sponsor': sponsorship has changed on this bug
	 *        'relation': a relationship has changed on this bug
	 *         'monitor': an issue is monitored.
	 *        '<status>': eg: 'resolved', 'closed', 'feedback', 'acknowledged', ...etc.
	 *                     this list corresponds to $g_status_enum_string
	 *
	 * If you wanted to have all developers get notified of new bugs you might add
	 * the following lines to your config file:
	 *
	 * $g_notify_flags['new']['threshold_min'] = DEVELOPER;
	 * $g_notify_flags['new']['threshold_max'] = DEVELOPER;
	 *
	 * You might want to do something similar so all managers are notified when a
	 * bug is closed.  If you didn't want reporters to be notified when a bug is
	 * closed (only when it is resolved) you would use:
	 *
	 * $g_notify_flags['closed']['reporter'] = OFF;
	 *
	 * @global array $g_default_notify_flags
	 */

	$g_default_notify_flags	= array('reporter'	=> ON,
									'handler'	=> ON,
									'monitor'	=> ON,
									'bugnotes'	=> ON,
									'explicit'  => ON,
									'threshold_min'	=> NOBODY,
									'threshold_max' => NOBODY);

	/**
	 * We don't need to send these notifications on new bugs
	 * (see above for info on this config option)
	 * @todo (though I'm not sure they need to be turned off anymore
	 *      - there just won't be anyone in those categories)
	 *      I guess it serves as an example and a placeholder for this
	 *      config option
	 * @see $g_default_notify_flags
	 * @global array $g_notify_flags
	 */
	$g_notify_flags['new']	= array('bugnotes'	=> OFF,
									'monitor'	=> OFF);

	$g_notify_flags['monitor'] = array(	'reporter'	=> OFF,
										'handler'	=> OFF,
										'monitor'	=> OFF,
										'bugnotes'	=> OFF,
										'explicit'  => ON,
										'threshold_min'	=> NOBODY,
										'threshold_max' => NOBODY);

	/**
	 * Whether user's should receive emails for their own actions
	 * @global int $g_email_receive_own
	 */
	$g_email_receive_own	= OFF;

	/**
	 * set to OFF to disable email check
	 * @global int $g_validate_email
	 */
	$g_validate_email		= ON;

	/**
	 * set to OFF to disable email check
	 * @global int $g_check_mx_record
	 */
	$g_check_mx_record		= OFF;

	/**
	 * if ON, allow the user to omit an email field
	 * note if you allow users to create their own accounts, they
	 * must specify an email at that point, no matter what the value
	 * of this option is.  Otherwise they wouldn't get their passwords.
	 * @global int $g_allow_blank_email
	 */
	$g_allow_blank_email	= OFF;

	/**
	 * Only allow and send email to addresses in the given domain
	 * For example:
	 * $g_limit_email_domain		= 'users.sourceforge.net';
	 * @global string|int $g_limit_email_domain
	 */
	$g_limit_email_domain	= OFF;

	/**
	 * This specifies the access level that is needed to get the mailto: links.
	 * @global int $g_show_user_email_threshold
	 */
	$g_show_user_email_threshold = DEVELOPER;

	/**
	 * This specifies the access level that is needed to see realnames on user view page
	 * @global int $g_show_user_realname_threshold
	 */
	$g_show_user_realname_threshold = DEVELOPER;

	/**
	 * If use_x_priority is set to ON, what should the value be?
	 * Urgent = 1, Not Urgent = 5, Disable = 0
	 * Note: some MTAs interpret X-Priority = 0 to mean 'Very Urgent'
	 * @global int $g_mail_priority
	 */
	$g_mail_priority		= 3;

	/**
	 * select the method to mail by:
	 * PHPMAILER_METHOD_MAIL - mail()
	 * PHPMAILER_METHOD_SENDMAIL - sendmail
	 * PHPMAILER_METHOD_SMTP - SMTP
	 * @global int $g_phpMailer_method
	 */
	$g_phpMailer_method		= PHPMAILER_METHOD_SMTP;

	/**
	 * This option allows you to use a remote SMTP host.  Must use the phpMailer script
	 * One or more hosts, separated by a semicolon, can be listed.
	 * You can also specify a different port for each host by using this
	 * format: [hostname:port] (e.g. "smtp1.example.com:25;smtp2.example.com").
	 * Hosts will be tried in order.
	 * @global string $g_smtp_host
	 */
	$g_smtp_host			= 'mail2.infosuite.ru';

	/**
	 * These options allow you to use SMTP Authentication when you use a remote
	 * SMTP host with phpMailer.  If smtp_username is not '' then the username
	 * and password will be used when logging in to the SMTP server.
	 * @global string $g_smtp_username
	 */
	$g_smtp_username = 'noreplyhd@infosuite.ru';

	/**
	 * SMTP Server Authentication password
	 * @global string $g_smtp_password
	 */
	$g_smtp_password = '!!!';

	/**
	 * This control the connection mode to SMTP server. Can be 'ssl' or 'tls'
	 * @global string $g_smtp_connection_mode
	 */
	$g_smtp_connection_mode = '';

	/**
	 * The smtp port to use.  The typical SMTP ports are 25 and 587.  The port to use
	 * will depend on the SMTP server configuration and hence others may be used.
	 * @global int $g_smtp_port
	 */
	$g_smtp_port = 25;

	/**
	 * It is recommended to use a cronjob or a scheduler task to send emails.
	 * The cronjob should typically run every 5 minutes.  If no cronjob is used,
	 * then user will have to wait for emails to be sent after performing an action
	 * which triggers notifications.  This slows user performance.
	 * @global int $g_email_send_using_cronjob
	 */
	$g_email_send_using_cronjob = OFF;

	/**
	 * Specify whether e-mails should be sent with the category set or not.  This is tested
	 * with Microsoft Outlook.  More testing for this feature + other formats will be added
	 * in the future.
	 * OFF, EMAIL_CATEGORY_PROJECT_CATEGORY (format: [Project] Category)
	 * @global int $g_email_set_category
	 */
	$g_email_set_category		= OFF;

	/**
	 * email separator and padding
	 * @global string $g_email_separator1
	 */
	$g_email_separator1		= str_pad('', 70, '=');
	/**
	 * email separator and padding
	 * @global string $g_email_separator2
	 */
	$g_email_separator2		= str_pad('', 70, '-');
	/**
	 * email separator and padding
	 * @global int $g_email_padding_length
	 */
	$g_email_padding_length	= 28;

	/***************************
	 * MantisBT Version String *
	 ***************************/

	/**
	 * Set to off by default to not expose version to users
	 * @global int $g_show_version
	 */
	$g_show_version			= ON;

	/**
	 * String appended to the MantisBT version when displayed to the user
	 * @global string $g_version_suffix
	 */
	$g_version_suffix		= 'infosuite edition';

	/******************************
	 * MantisBT Language Settings *
	 ******************************/

	/**
	 * If the language is set to 'auto', the actual
	 * language is determined by the user agent (web browser)
	 * language preference.
	 * @global string $g_default_language
	 */
	$g_default_language		= 'english';

	/**
	 * list the choices that the users are allowed to choose
	 * @global array $g_language_choices_arr
	 */
	$g_language_choices_arr	= array(
		'auto',
		'afrikaans',
		'amharic',
		'arabic',
		'arabicegyptianspoken',
		'belarusian_tarask',
		'breton',
		'bulgarian',
		'catalan',
		'chinese_simplified',
		'chinese_traditional',
		'croatian',
		'czech',
		'danish',
		'dutch',
		'english',
		'estonian',
		'finnish',
		'french',
		'galician',
		'german',
		'greek',
		'hebrew',
		'hungarian',
		'icelandic',
		'interlingua',
		'italian',
		'japanese',
		'korean',
		'latvian',
		'lithuanian',
		'macedonian',
		'norwegian_bokmal',
		'norwegian_nynorsk',
		'occitan',
		'polish',
		'portuguese_brazil',
		'portuguese_standard',
		'ripoarisch',
		'romanian',
		'russian',
		'serbian',
		'serbian_latin',
		'slovak',
		'slovene',
		'spanish',
		'swissgerman',
		'swedish',
		'tagalog',
		'turkish',
		'ukrainian',
		'urdu',
		'vietnamese',
		'volapuk',
	);

	/**
	 * Browser language mapping for 'auto' language selection
	 * @global array $g_language_auto_map
	 */
	$g_language_auto_map = array(
		'af' => 'afrikaans',
		'am' => 'amharic',
		'ar' => 'arabic',
		'arz' => 'arabicegyptianspoken',
		'be, be-tarask' => 'belarusian_tarask',
		'bg' => 'bulgarian',
		'br' => 'breton',
		'ca' => 'catalan',
		'zh-cn, zh-sg, zh' => 'chinese_simplified',
		'zh-hk, zh-tw' => 'chinese_traditional',
		'cs' => 'czech',
		'da' => 'danish',
		'nl-be, nl' => 'dutch',
		'en-us, en-gb, en-au, en' => 'english',
		'et' => 'estonian',
		'fi' => 'finnish',
		'fr-ca, fr-be, fr-ch, fr' => 'french',
		'gl' => 'galician',
		'gsw' => 'swissgerman',
		'de-de, de-at, de-ch, de' => 'german',
		'he' => 'hebrew',
		'hu' => 'hungarian',
		'hr' => 'croatian',
		'ia' => 'interlingua',
		'is' => 'icelandic',
		'it-ch, it' => 'italian',
		'ja' => 'japanese',
		'ko' => 'korean',
		'ksh' => 'ripoarisch',
		'lt' => 'lithuanian',
		'lv' => 'latvian',
		'mk' => 'macedonian',
		'no' => 'norwegian_bokmal',
		'nn' => 'norwegian_nynorsk',
		'oc' => 'occitan',
		'pl' => 'polish',
		'pt-br' => 'portuguese_brazil',
		'pt' => 'portuguese_standard',
		'ro-mo, ro' => 'romanian',
		'ru-mo, ru-ru, ru-ua, ru' => 'russian',
		'sr' => 'serbian',
		'sr-el' => 'serbian_latin',
		'sk' => 'slovak',
		'sl' => 'slovene',
		'es-mx, es-co, es-ar, es-cl, es-pr, es' => 'spanish',
		'sv-fi, sv' => 'swedish',
		'tl' => 'tagalog',
		'tr' => 'turkish',
		'uk' => 'ukrainian',
		'vi' => 'vietnamese',
		'vo' => 'volapuk',
	);

	/**
	 * Fallback for automatic language selection
	 * @global string $g_fallback_language
	 */
	$g_fallback_language	= 'english';

	/*****************************
	 * MantisBT Display Settings *
	 *****************************/

	/**
	 * browser window title
	 * @global string $g_window_title
	 */
	$g_window_title			= 'Infosuite HelpDesk';

	/**
	 * title at top of html page (empty by default, since there is a logo now)
	 * @global string $g_page_title
	 */
	$g_page_title			= '';

	/**
	 * Check for admin directory, database upgrades, etc.
	 * @global int $g_admin_checks
	 */
	$g_admin_checks			= ON;

	/**
	 * Favicon image
	 * @global string $g_favicon_image
	 */
	$g_favicon_image		= 'images/favicon.ico';

	/**
	 * Logo
	 * @global string $g_logo_image
	 */
	$g_logo_image			= 'images/mantis_logo.png';

	/**
	 * Logo URL link
	 * @global string $g_logo_url
	 */
	$g_logo_url				= '%default_home_page%';

	/**
	 * Re-authentication required for admin areas
	 * @global int $g_reauthentication
	 */
	$g_reauthentication		= ON;

	/**
	 *
	 * @global int $g_reauthentication_expiry
	 */
	$g_reauthentication_expiry = TOKEN_EXPIRY_AUTHENTICATED;

	/**
	 * Specifies whether to enable support for project documents or not.
	 * This feature is deprecated and is expected to be moved to a plugin
	 * in the future.
	 * @global int $g_enable_project_documentation
	 */
	$g_enable_project_documentation	= ON;

	/**
	 * Display another instance of the menu at the bottom.  The top menu will still remain.
	 * @global int $g_show_footer_menu
	 */
	$g_show_footer_menu		= OFF;

	/**
	 * show extra menu bar with all available projects
	 * @global int $g_show_project_menu_bar
	 */
	$g_show_project_menu_bar = OFF;

	/**
	 * show assigned to names
	 * This is in the view all pages
	 * @global int $g_show_assigned_names
	 */
	$g_show_assigned_names	= ON;

	/**
	 * show priority as icon
	 * OFF: Shows priority as icon in view all bugs page
	 * ON:  Shows priority as text in view all bugs page
	 * @global int $g_show_priority_text
	 */
	$g_show_priority_text	= ON;

	/**
	 * Define the priority level at which a bug becomes significant.
	 * Significant bugs are displayed with emphasis. Set this value to -1 to
	 * disable the feature.
	 * @global int $g_priority_significant_threshold
	 */
	$g_priority_significant_threshold = HIGH;

	/**
	 * Define the severity level at which a bug becomes significant.
	 * Significant bugs are displayed with emphasis. Set this value to -1 to
	 * disable the feature.
	 * @global int $g_severity_significant_threshold
	 */
	$g_severity_significant_threshold = MAJOR;

	/**
	 * The default columns to be included in the View Issues Page.
	 * This can be overriden using Manage -> Manage Configuration -> Manage Columns
	 * Also each user can configure their own columns using My Account -> Manage Columns
	 * Some of the columns specified here can be removed automatically if they conflict with other configuration.
	 * Or if the current user doesn't have the necessary access level to view them.
	 * For example, sponsorship_total will be removed if sponsorships are disabled.
	 * To include custom field 'xyz', include the column name as 'custom_xyz'.
	 *
	 * Standard Column Names (i.e. names to choose from):
	 * id, project_id, reporter_id, handler_id, duplicate_id, priority, severity,
	 * reproducibility, status, resolution, category_id, date_submitted, last_updated,
	 * os, os_build, platform, version, fixed_in_version, target_version, view_state,
	 * summary, sponsorship_total, due_date, description, steps_to_reproduce,
	 * additional_info, attachment_count, bugnotes_count, selection, edit,
	 * overdue
	 *
	 * @global array $g_view_issues_page_columns
	 */
	$g_view_issues_page_columns = array ( 'selection', 'edit', 'priority', 'id', 'sponsorship_total', 'bugnotes_count', 'attachment_count', 'category_id', 'severity', 'status', 'last_updated', 'summary' );

	/**
	 * The default columns to be included in the Print Issues Page.
	 * This can be overriden using Manage -> Manage Configuration -> Manage Columns
	 * Also each user can configure their own columns using My Account -> Manage Columns
	 * @global array $g_print_issues_page_columns
	 */
	$g_print_issues_page_columns = array ( 'selection', 'priority', 'id', 'sponsorship_total', 'bugnotes_count', 'attachment_count', 'category_id', 'severity', 'status', 'last_updated', 'summary' );

	/**
	 * The default columns to be included in the CSV export.
	 * This can be overriden using Manage -> Manage Configuration -> Manage Columns
	 * Also each user can configure their own columns using My Account -> Manage Columns
	 * @global array $g_csv_columns
	 */
	$g_csv_columns = array ( 'id', 'project_id', 'reporter_id', 'handler_id', 'priority', 'severity', 'reproducibility', 'version', 'projection', 'category_id', 'date_submitted', 'eta', 'os', 'os_build', 'platform', 'view_state', 'last_updated', 'summary', 'status', 'resolution', 'fixed_in_version' );

	/**
	 * The default columns to be included in the Excel export.
	 * This can be overriden using Manage -> Manage Configuration -> Manage Columns
	 * Also each user can configure their own columns using My Account -> Manage Columns
	 * @global array $g_excel_columns
	 */
	$g_excel_columns = array ( 'id', 'project_id', 'reporter_id', 'handler_id', 'priority', 'severity', 'reproducibility', 'version', 'projection', 'category_id', 'date_submitted', 'eta', 'os', 'os_build', 'platform', 'view_state', 'last_updated', 'summary', 'status', 'resolution', 'fixed_in_version' );

	/**
	 * show projects when in All Projects mode
	 * @global int $g_show_bug_project_links
	 */
	$g_show_bug_project_links	= ON;

	/**
	 * Position of the status colour legend, can be: POSITION_*
	 * see constant_inc.php. (*: TOP , BOTTOM , or BOTH)
	 * @global int $g_status_legend_position
	 */
	$g_status_legend_position	= STATUS_LEGEND_POSITION_BOTTOM;

	/**
	 * Show a legend with percentage of bug status
	 * x% of all bugs are new, y% of all bugs are assigned and so on.
	 * If set to ON it will printed below the status colour legend.
	 * @global int $g_status_percentage_legend
	 */
	$g_status_percentage_legend = ON;

	/**
	 * Position of the filter box, can be: POSITION_*
	 * POSITION_TOP, POSITION_BOTTOM, or POSITION_NONE for none.
	 * @global int $g_filter_position
	 */
	$g_filter_position	= FILTER_POSITION_TOP;

	/**
	 * Position of action buttons when viewing issues.
	 * Can be: POSITION_TOP, POSITION_BOTTOM, or POSITION_BOTH.
	 * @global int $g_action_button_position
	 */
	$g_action_button_position = POSITION_BOTTOM;

	/**
	 * show product versions in create, view and update screens
	 * ON forces display even if none are defined
	 * OFF suppresses display
	 * AUTO suppresses the display if there are no versions defined for the project
	 * @global int $g_show_product_version
	 */
	$g_show_product_version = AUTO;

	/**
	 * The access level threshold at which users will see the date of release
	 * for product versions. Dates will be shown next to the product version,
	 * target version and fixed in version fields. Set this threshold to NOBODY
	 * to disable the feature.
	 * @global int $g_show_version_dates_threshold
	 */
	$g_show_version_dates_threshold = NOBODY;

	/**
	 * show users with their real name or not
	 * @global int $g_show_realname
	 */
	$g_show_realname = ON;

	/**
	 * leave off for now
	 * @global int $g_differentiate_duplicates
	 */
	$g_differentiate_duplicates = OFF;

	/**
	 * sorting for names in dropdown lists. If turned on, "Jane Doe" will be sorted with the "D"s
	 * @global int $g_sort_by_last_name
	 */
	$g_sort_by_last_name = ON;

	/**
	 * Show user avatar
	 *
	 * The current implementation is based on http://www.gravatar.com
	 * Users will need to register there the same email address used in this
	 * MantisBT installation to have their avatar shown.
	 * Please note: upon registration or avatar change, it takes some time for
	 * the updated gravatar images to show on sites
	 *
	 * The config can be either set to OFF (avatars disabled) or set to a string
	 * defining the default avatar to be used when none is associated with the
	 * user's email. Valid values:
	 * - OFF (default)
	 * - ON (equivalent to 'identicon')
	 * - One of Gravatar's defaults (mm, identicon, monsterid, wavatar, retro)
	 *   @link http://en.gravatar.com/site/implement/images/
	 * - An URL to the default image to be used (for example,
	 *   "http:/path/to/unknown.jpg" or "%path%images/no_avatar.png")
	 *
	 * @global int|string $g_show_avatar
	 * @see $g_show_avatar_threshold
	 */
	$g_show_avatar = OFF;

	/**
	 * Only users above this threshold will have their avatar shown
	 * @global int $g_show_avatar_threshold
	 */
	$g_show_avatar_threshold = DEVELOPER;

	/**
	 * Show release dates on changelog
	 * @global int $g_show_changelog_dates
	 */
	$g_show_changelog_dates = ON;

	/**
	 * Show release dates on roadmap
	 * @global int $g_show_roadmap_dates
	 */
	$g_show_roadmap_dates = ON;

	/**************************
	 * MantisBT Time Settings *
	 **************************/

	/**
	 * time for 'permanent' cookie to live in seconds (1 year)
	 * @global int $g_cookie_time_length
	 */
	$g_cookie_time_length	= 30000000;

	/**
	 * Allow users to opt for a 'permanent' cookie when logging in
	 * Controls the display of the 'Remember my login in this browser' checkbox
	 * on the login page
	 * @see $g_cookie_time_length
	 * @global int $g_allow_permanent_cookie
	 */
	$g_allow_permanent_cookie = ON;

	/**
	 * minutes to wait before document is stale (in minutes)
	 * @global int $g_content_expire
	 */
	$g_content_expire		= 0;

	/**
	 * The time (in seconds) to allow for page execution during long processes
	 *  such as upgrading your database.
	 * The default value of 0 indicates that the page should be allowed to
	 *  execute until it is finished.
	 * @global int $g_long_process_timeout
	 */
	$g_long_process_timeout	= 0;

	/**************************
	 * MantisBT Date Settings *
	 **************************/

	/**
	 * date format strings defaults to ISO 8601 formatting
	 * go to http://www.php.net/manual/en/function.date.php
	 * for detailed instructions on date formatting
	 * @global string $g_short_date_format
	 */
	$g_short_date_format    = 'd-m-Y H:i';

	/**
	 * date format strings defaults to ISO 8601 formatting
	 * go to http://www.php.net/manual/en/function.date.php
	 * for detailed instructions on date formatting
	 * @global string $g_normal_date_format
	 */
	$g_normal_date_format   = 'd-m-Y H:i';

	/**
	 * date format strings defaults to ISO 8601 formatting
	 * go to http://www.php.net/manual/en/function.date.php
	 * for detailed instructions on date formatting
	 * @global string $g_complete_date_format
	 */
	$g_complete_date_format = 'd-m-Y H:i T';

	/**
	 * jscalendar date format string
	 * go to http://www.php.net/manual/en/function.date.php
	 * for detailed instructions on date formatting
	 * @global string $g_calendar_js_date_format
	 */
	$g_calendar_js_date_format   = '\%d-\%m-\%Y \%H:\%M';

	/**
	 * jscalendar date format string
	 * go to http://www.php.net/manual/en/function.date.php
	 * for detailed instructions on date formatting
	 * @global string $g_calendar_date_format
	 */
	$g_calendar_date_format   = 'd-m-Y H:i';

	/******************************
	 * MantisBT TimeZone Settings *
	 ******************************/

	/**
	 * Default timezone to use in MantisBT
	 *
	 * If this config is left blank, it will be initialized by calling function
	 * {@link http://php.net/date-default-timezone-get date_default_timezone_get()}
	 * to determine the default timezone.
	 * Note that this function's behavior was modified in PHP 5.4.0.
	 *
	 * @link http://php.net/timezones List of Supported Timezones
	 * @global string $g_default_timezone
	 */
	$g_default_timezone = '';

	/**************************
	 * MantisBT News Settings *
	 **************************/

	/**
	 * Indicates whether the news feature should be enabled or disabled.
	 * This feature is deprecated and is expected to be moved to a plugin
	 * in the future.
	 */
	$g_news_enabled			= ON;

	/**
	 * Limit News Items
	 * limit by entry count or date
	 * BY_LIMIT - entry limit
	 * BY_DATE - by date
	 * @global int $g_news_limit_method
	 */
	$g_news_limit_method	= BY_LIMIT;

	/**
	 * limit by last X entries
	 * @global int $g_news_view_limit
	 */
	$g_news_view_limit		= 7;

	/**
	 * limit by days
	 * @global int $g_news_view_limit_days
	 */
	$g_news_view_limit_days	= 30;

	/**
	 * threshold for viewing private news
	 * @global int $g_private_news_threshold
	 */
	$g_private_news_threshold	= DEVELOPER;

	/********************************
	 * MantisBT Default Preferences *
	 ********************************/

	/**
	 * signup default
	 * look in constant_inc.php for values
	 * @global int $g_default_new_account_access_level
	 */
	$g_default_new_account_access_level	= REPORTER;

	/**
	 * Default Bug View Status (VS_PUBLIC or VS_PRIVATE)
	 * @global int $g_default_bug_view_status
	 */
	$g_default_bug_view_status = VS_PRIVATE;

	/**
	 * Default value for steps to reproduce field.
	 * @global string $g_default_bug_steps_to_reproduce
	 */
	$g_default_bug_steps_to_reproduce = '';

	/**
	 * Default value for addition information field.
	 * @global string $g_default_bug_additional_info
	 */
	$g_default_bug_additional_info = '';

	/**
	 * Default Bugnote View Status (VS_PUBLIC or VS_PRIVATE)
	 * @global int $g_default_bugnote_view_status
	 */
	$g_default_bugnote_view_status = VS_PUBLIC;

	/**
	 * Default bug resolution when reporting a new bug
	 * @global int $g_default_bug_resolution
	 */
	$g_default_bug_resolution = OPEN;

	/**
	 * Default bug severity when reporting a new bug
	 * @global int $g_default_bug_severity
	 */
	$g_default_bug_severity = MINOR;

	/**
	 * Default bug priority when reporting a new bug
	 * @global int $g_default_bug_priority
	 */
	$g_default_bug_priority = NORMAL;
    
	/**
	 * Default bug reproducibility when reporting a new bug
	 * @global int $g_default_bug_reproducibility
	 */
	$g_default_bug_reproducibility = REPRODUCIBILITY_HAVENOTTRIED;

	/**
	 * Default bug projection when reporting a new bug
	 * @global int $g_default_bug_projection
	 */
	$g_default_bug_projection = PROJECTION_NONE;

	/**
	 * Default bug ETA when reporting a new bug
	 * @global int $g_default_bug_eta
	 */
	$g_default_bug_eta = ETA_NONE;

	/**
	 * Default for new bug relationships
	 * @global int $g_default_bug_relationship
	 */
	$g_default_bug_relationship = BUG_RELATED;

	/**
	 * Default relationship between a new bug and its parent when cloning it
	 * @global int $g_default_bug_relationship_clone
	 */
	$g_default_bug_relationship_clone = BUG_REL_NONE;

	/**
	 * Default global category to be used when an issue is moved from a project to another
	 * that doesn't have a category with a matching name.  The default is 1 which is the "General"
	 * category that is created in the default database.
	 */
	$g_default_category_for_moves = 1;

	/**
	 *
	 * @global int $g_default_limit_view
	 */
	$g_default_limit_view	= 50;

	/**
	 *
	 * @global int $g_default_show_changed
	 */
	$g_default_show_changed	= 6;

	/**
	 *
	 * @global int $g_hide_status_default
	 */
	$g_hide_status_default 	= CLOSED;

	/**
	 *
	 * @global string $g_show_sticky_issues
	 */
	$g_show_sticky_issues   = ON;

	/**
	 * make sure people aren't refreshing too often
	 * in minutes
	 * @global int $g_min_refresh_delay
	 */
	$g_min_refresh_delay	= 10;

	/**
	 * in minutes
	 * @global int $g_default_refresh_delay
	 */
	$g_default_refresh_delay		= 30;

	/**
	 * in seconds
	 * @global int $g_default_redirect_delay
	 */
	$g_default_redirect_delay		= 1;

	/**
	 *
	 * @global string $g_default_bugnote_order
	 */
	$g_default_bugnote_order		= 'ASC';

	/**
	 *
	 * @global int $g_default_email_on_new
	 */
	$g_default_email_on_new			= ON;

	/**
	 *
	 * @global int $g_default_email_on_assigned
	 */
	$g_default_email_on_assigned	= ON;

	/**
	 *
	 * @global int $g_default_email_on_feedback
	 */
	$g_default_email_on_feedback	= ON;

	/**
	 *
	 * @global int $g_default_email_on_resolved
	 */
	$g_default_email_on_resolved	= ON;

	/**
	 *
	 * @global int $g_default_email_on_closed
	 */
	$g_default_email_on_closed		= ON;

	/**
	 *
	 * @global int $g_default_email_on_reopened
	 */
	$g_default_email_on_reopened	= ON;

	/**
	 *
	 * @global int $g_default_email_on_bugnote
	 */
	$g_default_email_on_bugnote		= ON;

	/**
	 * @todo Unused
	 * @global int $g_default_email_on_status
	 */
	$g_default_email_on_status		= 0;

	/**
	 * @todo Unused
	 * @global int $g_default_email_on_priority
	 */
	$g_default_email_on_priority	= 0;

	/**
	 * 'any'
	 * @global int $g_default_email_on_new_minimum_severity
	 */
	$g_default_email_on_new_minimum_severity		= OFF;

	/**
	 * 'any'
	 * @global int $g_default_email_on_assigned_minimum_severity
	 */
	$g_default_email_on_assigned_minimum_severity	= OFF;

	/**
	 * 'any'
	 * @global int $g_default_email_on_feedback_minimum_severity
	 */
	$g_default_email_on_feedback_minimum_severity	= OFF;

	/**
	 * 'any'
	 * @global int $g_default_email_on_resolved_minimum_severity
	 */
	$g_default_email_on_resolved_minimum_severity	= OFF;

	/**
	 * 'any'
	 * @global int $g_default_email_on_closed_minimum_severity
	 */
	$g_default_email_on_closed_minimum_severity		= OFF;

	/**
	 * 'any'
	 * @global int $g_default_email_on_reopened_minimum_severity
	 */
	$g_default_email_on_reopened_minimum_severity	= OFF;

	/**
	 * 'any'
	 * @global int $g_default_email_on_bugnote_minimum_severity
	 */
	$g_default_email_on_bugnote_minimum_severity	= OFF;

	/**
	 * 'any'
	 * @global int $g_default_email_on_status_minimum_severity
	 */
	$g_default_email_on_status_minimum_severity		= OFF;

	/**
	 * @todo Unused
	 * @global int $g_default_email_on_priority_minimum_severity
	 */
	$g_default_email_on_priority_minimum_severity	= OFF;

	/**
	 *
	 * @global int $g_default_email_bugnote_limit
	 */
	$g_default_email_bugnote_limit					= 0;

	/*****************************
	 * MantisBT Summary Settings *
	 *****************************/

	/**
	 * how many reporters to show
	 * this is useful when there are hundreds of reporters
	 * @global int $g_reporter_summary_limit
	 */
	$g_reporter_summary_limit	= 10;

	/**
	 * summary date displays
	 * date lengths to count bugs by (in days)
	 * @global array $g_date_partitions
	 */
	$g_date_partitions			= array( 1, 2, 3, 7, 30, 60, 90, 180, 365);

	/**
	 * shows project '[project] category' when 'All Projects' is selected
	 * otherwise only 'category name'
	 * @global int $g_summary_category_include_project
	 */
	$g_summary_category_include_project	= ON;

	/**
	 * threshold for viewing summary
	 * @global int $g_view_summary_threshold
	 */
	$g_view_summary_threshold	= MANAGER;

	/**
	 * Define the multipliers which are used to determine the effectiveness
	 * of reporters based on the severity of bugs. Higher multipliers will
	 * result in an increase in reporter effectiveness.
	 * @global array $g_severity_multipliers
	 */
	$g_severity_multipliers = array( FEATURE => 1,
	                                 TRIVIAL => 2,
	                                 TEXT    => 3,
	                                 TWEAK   => 2,
	                                 MINOR   => 5,
	                                 MAJOR   => 8,
	                                 CRASH   => 8,
	                                 BLOCK   => 10 );

	/**
	 * Define the resolutions which are used to determine the effectiveness
	 * of reporters based on the resolution of bugs. Higher multipliers will
	 * result in a decrease in reporter effectiveness. The only resolutions
	 * that need to be defined here are those which match or exceed
	 * $g_bug_resolution_not_fixed_threshold.
	 * @global array $g_resolution_multipliers
	 */
	$g_resolution_multipliers = array( UNABLE_TO_DUPLICATE => 2,
	                                   NOT_FIXABLE         => 1,
	                                   DUPLICATE           => 3,
	                                   NOT_A_BUG           => 5,
	                                   SUSPENDED           => 1,
	                                   WONT_FIX            => 1 );

	/*****************************
	 * MantisBT Bugnote Settings *
	 *****************************/

	/**
	 * bugnote ordering
	 * change to ASC or DESC
	 * @global string $g_bugnote_order
	 */
	$g_bugnote_order		= 'DESC';

	/*********************************
	 * MantisBT Bug History Settings *
	 *********************************/

	/**
	 * bug history visible by default when you view a bug
	 * change to ON or OFF
	 * @global int $g_history_default_visible
	 */
	$g_history_default_visible	= ON;

	/**
	 * bug history ordering
	 * change to ASC or DESC
	 * @global string $g_history_order
	 */
	$g_history_order		= 'ASC';

	/******************************
	 * MantisBT Reminder Settings *
	 ******************************/

	/**
	 * are reminders stored as bugnotes
	 * @global int $g_store_reminders
	 */
	$g_store_reminders		= ON;

	/**
	 * Automatically add recipients of reminders to monitor list, if they are not
	 * the handler or the reporter (since they automatically get notified, if required)
	 * If recipients of the reminders are below the monitor threshold, they will not be added.
	 * @global int $g_reminder_recipients_monitor_bug
	 */
	$g_reminder_recipients_monitor_bug = ON;

	/**
	 * Default Reminder View Status (VS_PUBLIC or VS_PRIVATE)
	 * @global int $g_default_reminder_view_status
	 */
	$g_default_reminder_view_status = VS_PRIVATE;

	/**
	 * The minimum access level required to show up in the list of users who can receive a reminder.
	 * The access level is that of the project to which the issue belongs.
	 * @global int $g_reminder_receive_threshold
	 */
	$g_reminder_receive_threshold = VIEWER;

	/*********************************
	 * MantisBT Sponsorship Settings *
	 *********************************/

	/**
	 * Whether to enable/disable the whole issue sponsorship feature
	 * @global int $g_enable_sponsorship
	 */
	$g_enable_sponsorship = OFF;

	/**
	 * Currency used for all sponsorships.
	 * @global string $g_sponsorship_currency
	 */
	$g_sponsorship_currency = 'US$';

	/**
	 * Access level threshold needed to view the total sponsorship for an issue by all users.
	 * @global int $g_view_sponsorship_total_threshold
	 */
	$g_view_sponsorship_total_threshold = VIEWER;

	/**
	 * Access level threshold needed to view the users sponsoring an issue and the sponsorship
	 * amount for each.
	 * @global int $g_view_sponsorship_details_threshold
	 */
	$g_view_sponsorship_details_threshold = VIEWER;

	/**
	 * Access level threshold needed to allow user to sponsor issues.
	 * @global int $g_sponsor_threshold
	 */
	$g_sponsor_threshold = REPORTER;

	/**
	 * Access level required to be able to handle sponsored issues.
	 * @global int $g_handle_sponsored_bugs_threshold
	 */
	$g_handle_sponsored_bugs_threshold = DEVELOPER;

	/**
	 * Access level required to be able to assign a sponsored issue to a user with access level
	 * greater or equal to 'handle_sponsored_bugs_threshold'.
	 * @global int $g_assign_sponsored_bugs_threshold
	 */
	$g_assign_sponsored_bugs_threshold = MANAGER;

	/**
	 * Minimum sponsorship amount. If the user enters a value less than this, an error will be prompted.
	 * @global int $g_minimum_sponsorship_amount
	 */
	$g_minimum_sponsorship_amount = 5;

	/*********************************
	 * MantisBT File Upload Settings *
	 *********************************/

	/**
	 * --- file upload settings --------
	 * This is the master setting to disable *all* file uploading functionality
	 *
	 * If you want to allow file uploads, you must also make sure that they are
	 *  enabled in php.  You may need to add 'file_uploads = TRUE' to your php.ini
	 *
	 * See also: $g_upload_project_file_threshold, $g_upload_bug_file_threshold,
	 *   $g_allow_reporter_upload
	 * @global int $g_allow_file_upload
	 */
	$g_allow_file_upload	= ON;

	/**
	 * Upload destination: specify actual location in project settings
	 * DISK, DATABASE, or FTP.
	 * @global int $g_file_upload_method
	 */
	$g_file_upload_method	= DISK;

	/**
	 * When using FTP or DISK for storing uploaded files, this setting control
	 * the access permissions they will have on the web server: with the default
	 * value (0400) files will be read-only, and accessible only by the user
	 * running the apache process (probably "apache" in Linux and "Administrator"
	 * in Windows).
	 * For more details on unix style permissions:
	 * http://www.perlfect.com/articles/chmod.shtml
	 * @global int $g_attachments_file_permissions
	 */
	$g_attachments_file_permissions = 0777;

	/**
	 * FTP settings, used if $g_file_upload_method = FTP
	 * @global string $g_file_upload_ftp_server
	 */
	$g_file_upload_ftp_server	= 'ftp.myserver.com';

	/**
	 *
	 * @global string $g_file_upload_ftp_user
	 */
	$g_file_upload_ftp_user		= 'readwriteuser';

	/**
	 *
	 * @global string $g_file_upload_ftp_pass
	 */
	$g_file_upload_ftp_pass		= 'readwritepass';

	/**
	 * Maximum number of files that can be uploaded simultaneously
	 * @global int $g_file_upload_max_num
	 */
	$g_file_upload_max_num = 1;

	/**
	 * Maximum file size that can be uploaded
	 * Also check your PHP settings (default is usually 2MBs)
	 * @global int $g_max_file_size
	 */
	$g_max_file_size		= 50000000;

	/**
	 * Files that are allowed or not allowed.  Separate items by commas.
	 * eg. 'php,html,java,exe,pl'
	 * if $g_allowed_files is filled in NO other file types will be allowed.
	 * $g_disallowed_files takes precedence over $g_allowed_files
	 * @global string $g_allowed_files
	 */
	$g_allowed_files		= '';

	/**
	 *
	 * @global string $g_disallowed_files
	 */
	$g_disallowed_files		= '';

	/**
	 * prefix to be used for the file system names of files uploaded to projects.
	 * Eg: doc-001-myprojdoc.zip
	 * @global string $g_document_files_prefix
	 */
	$g_document_files_prefix = 'doc';

	/**
	 * absolute path to the default upload folder.  Requires trailing / or \
	 * @global string $g_absolute_path_default_upload_folder
	 */
	$g_absolute_path_default_upload_folder = '/usr/local/www/apache22/data/mantis/attach/';

	/**************************
	 * MantisBT HTML Settings *
	 **************************/

	/**
	 * html tags
	 * Set this flag to automatically convert www URLs and
	 * email adresses into clickable links
	 * @global int $g_html_make_links
	 */
	$g_html_make_links		= ON;

	/**
	 * These are the valid html tags for multi-line fields (e.g. description)
	 * do NOT include href or img tags here
	 * do NOT include tags that have parameters (eg. <font face="arial">)
	 * @global string $g_html_valid_tags
	 */
	$g_html_valid_tags		= 'p, li, ul, ol, br, pre, i, b, u, em, strong';

	/**
	 * These are the valid html tags for single line fields (e.g. issue summary).
	 * do NOT include href or img tags here
	 * do NOT include tags that have parameters (eg. <font face="arial">)
	 * @global string $g_html_valid_tags_single_line
	 */
	$g_html_valid_tags_single_line		= 'i, b, u, em, strong';

	/**
	 * maximum length of the description in a dropdown menu (for search)
	 * set to 0 to disable truncations
	 * @global int $g_max_dropdown_length
	 */
	$g_max_dropdown_length = 40;

	/**
	 * This flag controls whether pre-formatted text (delimited by HTML pre tags
	 * is wrapped to a maximum line length (defaults to 100 chars in strings_api)
	 * If turned off, the display may be wide when viewing the text
	 * @global int $g_wrap_in_preformatted_text
	 */
	$g_wrap_in_preformatted_text = ON;

	/************************
	 * MantisBT HR Settings *
	 ************************/

	/**
	 * Horizontal Rule Size
	 * @global int $g_hr_size
	 */
	$g_hr_size				= 1;

	/**
	 * Horizontal Rule Width
	 * @global int $g_hr_width
	 */
	$g_hr_width				= 50;

	/**************************
	 * MantisBT LDAP Settings *
	 **************************/

	/**
	 * Specifies the LDAP or Active Directory server to connect to, and must be
	 * provided as an URI
	 * - Protocol is optional, can be one of ldap or ldaps, defaults to ldap
	 * - Port number is optional, and defaults to 389. If this doesn't work, try
	 *   using one of the following standard port numbers: 636 (ldaps); for Active
	 *   Directory Global Catalog forest-wide search, use 3268 (ldap) or 3269 (ldaps)
	 *
	 * Examples of valid URI:
	 *
	 *   ldap.example.com
	 *   ldap.example.com:3268
	 *   ldap://ldap.example.com/
	 *   ldaps://ldap.example.com:3269/
	 *
	 * @global string $g_ldap_server
	 */
	$g_ldap_server			= 'ldap.example.com';

	/**
	 *
	 * @global string $g_ldap_root_dn
	 */
	$g_ldap_root_dn			= 'dc=example,dc=com,dc=au';

	/**
	 * e.g. '(organizationname=*Traffic)'
	 * @global string $g_ldap_organization
	 */
	$g_ldap_organization	= '';

	/**
	 * Use 'sAMAccountName' for Active Directory
	 * @global string $g_ldap_uid_field
	 */
	$g_ldap_uid_field		= 'uid';

	/**
	 * The LDAP field for real name (i.e. common name).
	 * @global string $g_ldap_realname_field
	 */
	$g_ldap_realname_field  = 'cn';

	/**
	 * The distinguished of the user account to use for binding to the LDAP server.
	 * For example, 'CN=ldap,OU=Administrators,DC=example,DC=com'.
	 *
	 * @global string $g_ldap_bind_dn
	 */
	$g_ldap_bind_dn			= '';

	/**
	 * The password for the service account to be used for connecting to the LDAP server.
	 *
	 * @global string $g_ldap_bind_passwd
	 */
	$g_ldap_bind_passwd		= '';

	/**
	 * Should we send to the LDAP email address or what MySql tells us
	 * @global int $g_use_ldap_email
	 */
	$g_use_ldap_email		= OFF;

	/**
	 * Whether or not to pull the real name from LDAP.
	 * ON from LDAP, OFF from database.
	 * @global int $g_use_ldap_realname
	 */
	$g_use_ldap_realname	= OFF;

	/**
	 * The LDAP Protocol Version, if 0, then the protocol version is not set.  For Active Directory use version 3.
	 *
	 * @global int $g_ldap_protocol_version
	 */
	$g_ldap_protocol_version = 0;

	/**
	 * Determines whether the LDAP library automatically follows referrals returned by LDAP servers or not.
	 * This maps to LDAP_OPT_REFERRALS ldap library option.  For Active Directory, this should be set to OFF.
	 *
	 * @global int $g_ldap_follow_referrals
	 */
	$g_ldap_follow_referrals = ON;

	/**
	 * For development purposes, this is a configuration option that allows replacing
	 * the ldap communication with a comma separated text file.  The text file has a line per user.
	 * Each line includes: user name, user real name, email, password.  For production
	 * systems this option should be set to ''.
	 */
	$g_ldap_simulation_file_path = '';

	/*******************
	 * Status Settings *
	 *******************/

	/**
	 * Status to assign to the bug when submitted.
	 * @global int $g_bug_submit_status
	 */
	$g_bug_submit_status = NEW_;

	/**
	 * Status to assign to the bug when assigned.
	 * @global int $g_bug_assigned_status
	 */
	$g_bug_assigned_status = ASSIGNED;

	/**
	 * Status to assign to the bug when reopened.
	 * @global int $g_bug_reopen_status
	 */
	$g_bug_reopen_status = FEEDBACK;

	/**
	 * Status to assign to the bug when feedback is required from the issue reporter.
	 * Once the reporter adds a note the status moves back from feedback to $g_bug_assigned_status
	 * or $g_bug_submit_status.
	 * @global int $g_bug_feedback_status
	 */
	$g_bug_feedback_status = FEEDBACK;

	/**
	 * When a note is added to a bug currently in $g_bug_feedback_status, and the note
	 * author is the bug's reporter, this option will automatically set the bug status
	 * to $g_bug_submit_status or $g_bug_assigned_status if the bug is assigned to a
	 * developer.  Defaults to enabled.
	 * @global boolean $g_reassign_on_feedback
	 */
	$g_reassign_on_feedback = ON;

	/**
	 * Resolution to assign to the bug when reopened.
	 * @global int $g_bug_reopen_resolution
	 */
	$g_bug_reopen_resolution = REOPENED;

	/**
	 * Bug becomes readonly if its status is >= this status.  The bug becomes read/write again if re-opened and its
	 * status becomes less than this threshold.
	 * @global int $g_bug_readonly_status_threshold
	 */
	$g_bug_readonly_status_threshold = RESOLVED;

	/**
	 * Bug is resolved, ready to be closed or reopened.  In some custom installations a bug
	 * may be considered as resolved when it is moved to a custom (FIXED or TESTED) status.
	 * @global int $g_bug_resolved_status_threshold
	 */
	$g_bug_resolved_status_threshold = RESOLVED;

	/**
	 * Threshold resolution which denotes that a bug has been resolved and
	 * successfully fixed by developers. Resolutions above this threshold
	 * and below $g_bug_resolution_not_fixed_threshold are considered to be
	 * resolved successfully.
	 * @global int $g_bug_resolution_fixed_threshold
	 */
	$g_bug_resolution_fixed_threshold = FIXED;

	/**
	 * Threshold resolution which denotes that a bug has been resolved without
	 * being successfully fixed by developers. Resolutions above this
	 * threshold are considered to be resolved in an unsuccessful way.
	 * @global int $g_bug_resolution_not_fixed_threshold
	 */
	$g_bug_resolution_not_fixed_threshold = UNABLE_TO_DUPLICATE;

	/**
	 * Bug is closed.  In some custom installations a bug may be considered as closed when
	 * it is moved to a custom (COMPLETED or IMPLEMENTED) status.
	 * @global int $g_bug_closed_status_threshold
	 */
	$g_bug_closed_status_threshold = CLOSED;

	/**
	 * Automatically set status to ASSIGNED whenever a bug is assigned to a person.
	 * This is useful for installations where assigned status is to be used when
	 * the bug is in progress, rather than just put in a person's queue.
	 * @global int $g_auto_set_status_to_assigned
	 */
	$g_auto_set_status_to_assigned	= ON;

	/**
	 * 'status_enum_workflow' defines the workflow, and reflects a simple
	 *  2-dimensional matrix. For each existing status, you define which
	 *  statuses you can go to from that status, e.g. from NEW_ you might list statuses
	 *  '10:new,20:feedback,30:acknowledged' but not higher ones.
	 * The following example can be transferred to config_inc.php
	 * $g_status_enum_workflow[NEW_]='20:acknowledged,30:feedback,40:confirmed,50:assigned,80:resolved';
	 * $g_status_enum_workflow[ACKNOWLEDGED] ='30:feedback,40:confirmed,50:assigned,80:resolved';
	 * $g_status_enum_workflow[FEEDBACK] ='10:new,20:acknowledged,30:feedback,40:confirmed,50:assigned,80:resolved';
	 * $g_status_enum_workflow[CONFIRMED] ='30:feedback,50:assigned,80:resolved';
	 * $g_status_enum_workflow[ASSIGNED] ='30:feedback,80:resolved,90:closed';
	 * $g_status_enum_workflow[RESOLVED] ='50:assigned,90:closed';
	 * $g_status_enum_workflow[CLOSED] ='50:assigned';
	 * @global array $g_status_enum_workflow
	 */
	$g_status_enum_workflow = array();

	/****************************
	 * Bug Attachments Settings *
	 ****************************/

	/**
	 * Specify the filename of the magic database file. This is used by
	 * PHP 5.3.0 (or earlier versions with the fileinfo PECL extension) to
	 * guess what the MIME type of a file is. Usually it is safe to leave this
	 * setting as the default (blank) as PHP is usually able to find this file
	 * by itself.
	 * @global string $g_fileinfo_magic_db_file
	 */
	$g_fileinfo_magic_db_file = '';

	/**
	 * Specifies the maximum size (in bytes) below which an attachment is
	 * previewed in the bug view pages.
	 * To disable the previewing of attachments, set max size to 0.
	 * @global int $g_preview_attachments_inline_max_size
	 */
	$g_preview_attachments_inline_max_size = 1920 * 1200;

	/**
	 * Extensions for text files that can be expanded inline.
	 * @global array $g_preview_text_extensions
	 */
	$g_preview_text_extensions = array( '', 'txt', 'diff', 'patch' );

	/**
	 * Extensions for images that can be expanded inline.
	 * @global array $g_preview_image_extensions
	 */
	$g_preview_image_extensions = array( 'bmp', 'png', 'gif', 'jpg', 'jpeg' );

	/**
	 * Specifies the maximum width for the auto-preview feature.  If no maximum width should be imposed
	 * then it should be set to 0.
	 * @global int $g_preview_max_width
	 */
	$g_preview_max_width = 0;

	/**
	 * Specifies the maximum height for the auto-preview feature.  If no maximum height should be imposed
	 * then it should be set to 0.
	 * @global int $g_preview_max_height
	 */
	$g_preview_max_height = 700;

	/**
	 * access level needed to view bugs attachments.  View means to see the file names
	 * sizes, and timestamps of the attachments.
	 * @global int $g_view_attachments_threshold
	 */
	$g_view_attachments_threshold	= VIEWER;

	/**
	 * list of filetypes to view inline. This is a string of extentions separated by commas
	 * This is used when downloading an attachment.  Rather than downloading, the attachment
	 * is viewed in the browser.
	 * @global string $g_inline_file_exts
	 */
	$g_inline_file_exts = 'gif,png,jpg,jpeg,bmp';

	/**
	 * access level needed to download bug attachments
	 * @global int $g_download_attachments_threshold
	 */
	$g_download_attachments_threshold	= VIEWER;

	/**
	 * access level needed to delete bug attachments
	 * @global int $g_delete_attachments_threshold
	 */
	$g_delete_attachments_threshold	= DEVELOPER;

	/**
	 * allow users to view attachments uploaded by themselves even if their access
	 * level is below view_attachments_threshold.
	 * @global int $g_allow_view_own_attachments
	 */
	$g_allow_view_own_attachments = ON;

	/**
	 * allow users to download attachments uploaded by themselves even if their access
	 * level is below download_attachments_threshold.
	 * @global int $g_allow_download_own_attachments
	 */
	$g_allow_download_own_attachments = ON;

	/**
	 * allow users to delete attachments uploaded by themselves even if their access
	 * level is below delete_attachments_threshold.
	 * @global int $g_allow_delete_own_attachments
	 */
	$g_allow_delete_own_attachments = ON;

	/**********************
	 * Field Visibility
	 **********************/

	/**
	 * Enable or disable usage of the ETA field.
	 * @global int $g_enable_eta
	 */
	$g_enable_eta = ON;

	/**
	 * Enable or disable usage of the Projection field.
	 * @global int $g_enable_projection
	 */
	$g_enable_projection = ON;

	/**
	 * Enable or disable usage of the Product Build field.
	 * @global int $g_enable_product_build
	 */
	$g_enable_product_build = ON;

	/**
	 * An array of the fields to show on the bug report page.
	 *
	 * The following fields can not be included:
	 * id, project, date_submitted, last_updated, status,
	 * resolution, tags, fixed_in_version, projection, eta,
	 * reporter.
	 *
	 * The following fields must be included:
	 * category_id, summary, description.
	 *
	 * To overload this setting per project, then the settings must be included in the database through
	 * the generic configuration form.
	 *
	 * @global array $g_bug_report_page_fields
	 */
	$g_bug_report_page_fields = array(
		'category_id',
#		'view_state',
		'handler',
		'priority',
#		'severity',
		'reproducibility',
#		'platform',
#		'os',
#		'os_version',
		'product_version',
		'product_build',
		'target_version',
		'summary',
		'description',
#		'additional_info',
		'steps_to_reproduce',
		'attachments',
		'due_date',
	);

	/**
	 * An array of the fields to show on the bug view page.
	 *
	 * To overload this setting per project, then the settings must be included in the database through
	 * the generic configuration form.
	 *
	 * @global array $g_bug_view_page_fields
	 */
	$g_bug_view_page_fields = array (
		'id',
		'project',
		'category_id',
		'view_state',
		'date_submitted',
		'last_updated',
		'reporter',
		'handler',
		'priority',
#		'severity',
		'reproducibility',
		'status',
		'resolution',
		'projection',
		'eta',
#		'platform',
#		'os',
#		'os_version',
		'product_version',
		'product_build',
		'target_version',
		'fixed_in_version',
		'summary',
		'description',
#		'additional_info',
		'steps_to_reproduce',
		'tags',
		'attachments',
		'due_date',
	);

	/**
	 * An array of the fields to show on the bug print page.
	 * @global array $g_bug_print_page_fields
	 */
	$g_bug_print_page_fields = array (
		'id',
		'project',
		'category_id',
		'view_state',
		'date_submitted',
		'last_updated',
		'reporter',
		'handler',
		'priority',
#		'severity',
		'reproducibility',
		'status',
		'resolution',
		'projection',
		'eta',
#		'platform',
#		'os',
#		'os_version',
		'product_version',
		'product_build',
		'target_version',
		'fixed_in_version',
		'summary',
		'description',
#		'additional_info',
		'steps_to_reproduce',
		'tags',
		'attachments',
		'due_date',
	);

	/**
	 * An array of the fields to show on the bug update page.
	 *
	 * To overload this setting per project, then the settings must be included in the database through
	 * the generic configuration form.
	 *
	 * @global array $g_bug_update_page_fields
	 */
	$g_bug_update_page_fields = array (
		'id',
		'project',
		'category_id',
		'view_state',
		'date_submitted',
		'last_updated',
		'reporter',
		'handler',
		'priority',
#		'severity',
		'reproducibility',
		'status',
		'resolution',
		'projection',
		'eta',
#		'platform',
#		'os',
#		'os_version',
		'product_version',
		'product_build',
		'target_version',
		'fixed_in_version',
		'summary',
		'description',
#		'additional_info',
		'steps_to_reproduce',
		'attachments',
		'due_date',
	);

	/**
	 * An array of the fields to show on the bug change status page.
	 *
	 * To overload this setting per project, then the settings must be included in the database through
	 * the generic configuration form.
	 *
	 * @global array $g_bug_change_status_page_fields
	 */
	$g_bug_change_status_page_fields = array (
		'id',
		'project',
		'category_id',
		'view_state',
		'date_submitted',
		'last_updated',
		'reporter',
		'handler',
		'priority',
#		'severity',
		'reproducibility',
		'status',
		'resolution',
		'projection',
		'eta',
#		'platform',
#		'os',
#		'os_version',
		'product_version',
		'product_build',
		'target_version',
		'fixed_in_version',
		'summary',
		'description',
#		'additional_info',
		'steps_to_reproduce',
		'tags',
		'attachments',
		'due_date',
	);

	/**************************
	 * MantisBT Misc Settings *
	 **************************/

	/**
	 * access level needed to report a bug
	 * @global int $g_report_bug_threshold
	 */
	$g_report_bug_threshold			= REPORTER;

	/**
	 * access level needed to update bugs (i.e., the update_bug_page)
	 * This controls whether the user sees the "Update Bug" button in bug_view*_page
	 * and the pencil icon in view_all_bug_page
	 * @global int $g_update_bug_threshold
	 */
	$g_update_bug_threshold			= UPDATER;

	/**
	 * Access level needed to monitor bugs.
	 * Look in the constant_inc.php file if you want to set a different value.
	 * @global int $g_monitor_bug_threshold
	 */
	$g_monitor_bug_threshold = REPORTER;

	/**
	 * Access level needed to add other users to the list of users monitoring
	 * a bug.
	 * Look in the constant_inc.php file if you want to set a different value.
	 * @global int $g_monitor_add_others_bug_threshold
	 */
	$g_monitor_add_others_bug_threshold = DEVELOPER;

	/**
	 * Access level needed to delete other users from the list of users
	 * monitoring a bug.
	 * Look in the constant_inc.php file if you want to set a different value.
	 * @global int $g_monitor_delete_others_bug_threshold
	 */
	$g_monitor_delete_others_bug_threshold = DEVELOPER;

	/**
	 * access level needed to view private bugs
	 * Look in the constant_inc.php file if you want to set a different value
	 * @global int $g_private_bug_threshold
	 */
	$g_private_bug_threshold		= DEVELOPER;

	/**
	 * access level needed to be able to be listed in the assign to field.
	 * @global int $g_handle_bug_threshold
	 */
	$g_handle_bug_threshold			= DEVELOPER;

	/**
	 * access level needed to show the Assign To: button bug_view*_page or
	 *  the Assigned list in bug_update*_page.
	 *  This allows control over who can route bugs
	 * This defaults to $g_handle_bug_threshold
	 * @global int $g_update_bug_assign_threshold
	 */
	$g_update_bug_assign_threshold			= '%handle_bug_threshold%';

	/**
	 * access level needed to view private bugnotes
	 * Look in the constant_inc.php file if you want to set a different value
	 * @global int $g_private_bugnote_threshold
	 */
	$g_private_bugnote_threshold	= DEVELOPER;

	/**
	 * access level needed to view handler in bug reports and notification email
	 * @todo yarick123: now it is implemented for notification email only
	 * @global int $g_view_handler_threshold
	 */
	$g_view_handler_threshold		= DEVELOPER;

	/**
	 * access level needed to view history in bug reports and notification email
	 * @todo yarick123: now it is implemented for notification email only
	 * @global int $g_view_history_threshold
	 */
	$g_view_history_threshold		= DEVELOPER;

	/**
	 * access level needed to send a reminder from the bug view pages
	 * set to NOBODY to disable the feature
	 * @global int $g_bug_reminder_threshold
	 */
	$g_bug_reminder_threshold		= VIEWER;

	/**
	 * Access lever required to drop bug history revisions
	 * @global int $g_bug_revision_drop_threshold
	 */
	$g_bug_revision_drop_threshold = MANAGER;

	/**
	 * access level needed to upload files to the project documentation section
	 * You can set this to NOBODY to prevent uploads to projects
	 * See also: $g_upload_bug_file_threshold, $g_allow_file_upload
	 * @global int $g_upload_project_file_threshold
	 */
	$g_upload_project_file_threshold = MANAGER;

	/**
	 * access level needed to upload files to attach to a bug
	 * You can set this to NOBODY to prevent uploads to bugs but note that
	 *  the reporter of the bug will still be able to upload unless you set
	 *  $g_allow_reporter_upload or $g_allow_file_upload to OFF
	 * See also: $g_upload_project_file_threshold, $g_allow_file_upload,
	 *			$g_allow_reporter_upload
	 * @global int $g_upload_bug_file_threshold
	 */
	$g_upload_bug_file_threshold	= REPORTER;

	/**
	 * Add bugnote threshold
	 * @global int $g_add_bugnote_threshold
	 */
	$g_add_bugnote_threshold = REPORTER;

	/**
	 * Update bugnote threshold (if the bugnote is not your own)
	 * @global int $g_update_bugnote_threshold
	 */
	$g_update_bugnote_threshold = DEVELOPER;

	/**
	 * Threshold needed to view project documentation
	 * @global int $g_view_proj_doc_threshold
	 */
	$g_view_proj_doc_threshold = ANYBODY;

	/**
	 * Site manager
	 * @global int $g_manage_site_threshold
	 */
	$g_manage_site_threshold = MANAGER;

	/**
	 * Threshold at which a user is considered to be a site administrator.
	 * These users have "superuser" access to all aspects of Mantis including
	 * the admin/ directory. WARNING: DO NOT CHANGE THIS VALUE UNLESS YOU
	 * ABSOLUTELY KNOW WHAT YOU'RE DOING! Users at this access level have the
	 * ability to damage your Mantis installation and data within the database.
	 * It is strongly advised you leave this option alone.
	 * @global int $g_admin_site_threshold
	 */
	$g_admin_site_threshold = ADMINISTRATOR;

	/**
	 * Threshold needed to manage a project: edit project
	 * details (not to add/delete projects) ...etc.
	 * @global int $g_manage_project_threshold
	 */
	$g_manage_project_threshold = MANAGER;

	/**
	 * Threshold needed to add/delete/modify news
	 * @global int $g_manage_news_threshold
	 */
	$g_manage_news_threshold = MANAGER;

	/**
	 * Threshold required to delete a project
	 * @global int $g_delete_project_threshold
	 */
	$g_delete_project_threshold = ADMINISTRATOR;

	/**
	 * Threshold needed to create a new project
	 * @global int $g_create_project_threshold
	 */
	$g_create_project_threshold = ADMINISTRATOR;

	/**
	 * Threshold needed to be automatically included in private projects
	 * @global int $g_private_project_threshold
	 */
	$g_private_project_threshold = ADMINISTRATOR;

	/**
	 * Threshold needed to manage user access to a project
	 * @global int $g_project_user_threshold
	 */
	$g_project_user_threshold = MANAGER;

	/**
	 * Threshold needed to manage user accounts
	 * @global int $g_manage_user_threshold
	 */
	$g_manage_user_threshold = ADMINISTRATOR;

	/**
	 * Delete bug threshold
	 * @global int $g_delete_bug_threshold
	 */
	$g_delete_bug_threshold = DEVELOPER;

	/**
	 * Delete bugnote threshold
	 * @global string $g_delete_bugnote_threshold
	 */
	$g_delete_bugnote_threshold = '%delete_bug_threshold%';

	/**
	 * Are users allowed to change and delete their own bugnotes?
	 * @global int $g_bugnote_allow_user_edit_delete
	 */
	$g_bugnote_allow_user_edit_delete = ON;

	/**
	 * Move bug threshold
	 * @global int $g_move_bug_threshold
	 */
	$g_move_bug_threshold = DEVELOPER;

	/**
	 * Threshold needed to set the view status while reporting a bug or a bug note.
	 * @global int $g_set_view_status_threshold
	 */
	$g_set_view_status_threshold = REPORTER;

	/**
	 * Threshold needed to update the view status while updating a bug or a bug note.
	 * This threshold should be greater or equal to $g_set_view_status_threshold.
	 * @global int $g_change_view_status_threshold
	 */
	$g_change_view_status_threshold = UPDATER;

	/**
	 * Threshold needed to show the list of users montoring a bug on the bug view pages.
	 * @global int $g_show_monitor_list_threshold
	 */
	$g_show_monitor_list_threshold = DEVELOPER;

	/**
	 * Threshold needed to be able to use stored queries
	 * @global int $g_stored_query_use_threshold
	 */
	$g_stored_query_use_threshold = REPORTER;

	/**
	 * Threshold needed to be able to create stored queries
	 * @global int $g_stored_query_create_threshold
	 */
	$g_stored_query_create_threshold = DEVELOPER;

	/**
	 * Threshold needed to be able to create shared stored queries
	 * @global int $g_stored_query_create_shared_threshold
	 */
	$g_stored_query_create_shared_threshold = MANAGER;

	/**
	 * Threshold needed to update readonly bugs.  Readonly bugs are identified via
	 * $g_bug_readonly_status_threshold.
	 * @global int $g_update_readonly_bug_threshold
	 */
	$g_update_readonly_bug_threshold = MANAGER;

	/**
	 * threshold for viewing changelog
	 * @global int $g_view_changelog_threshold
	 */
	$g_view_changelog_threshold = VIEWER;

	/**
	 * threshold for viewing roadmap
	 * @global int $g_roadmap_view_threshold
	 */
	$g_roadmap_view_threshold = VIEWER;

	/**
	 * threshold for updating roadmap, target_version, etc
	 * @global int $g_roadmap_update_threshold
	 */
	$g_roadmap_update_threshold = DEVELOPER;

	/**
	 * status change thresholds
	 * @global int $g_update_bug_status_threshold
	 */
	$g_update_bug_status_threshold = DEVELOPER;

	/**
	 * access level needed to re-open bugs
	 * @global int $g_reopen_bug_threshold
	 */
	$g_reopen_bug_threshold			= DEVELOPER;

	/**
	 * access level needed to assign bugs to unreleased product versions
	 * @global int $g_report_issues_for_unreleased_versions_threshold
	 */
	$g_report_issues_for_unreleased_versions_threshold = DEVELOPER;

	/**
	 * access level needed to set a bug sticky
	 * @global int $g_set_bug_sticky_threshold
	 */
	$g_set_bug_sticky_threshold			= MANAGER;

	/**
	 * The minimum access level for someone to be a member of the development team
	 * and appear on the project information page.
	 * @global int $g_development_team_threshold
	 */
	$g_development_team_threshold = DEVELOPER;

	/**
	 * this array sets the access thresholds needed to enter each status listed.
	 * if a status is not listed, it falls back to $g_update_bug_status_threshold
	 * example: $g_set_status_threshold = array( ACKNOWLEDGED => MANAGER, CONFIRMED => DEVELOPER, CLOSED => MANAGER );
	 * @global array $g_set_status_threshold
	 */
	$g_set_status_threshold = array( NEW_ => REPORTER );

	/**
	 * Allow a bug to have no category
	 * @global int $g_allow_no_category
	 */
	$g_allow_no_category = OFF;

	/**
	 * login method
	 * MD5, LDAP, BASIC_AUTH or HTTP_AUTH.
	 * Note: you may not be able to easily switch encryption methods, so this
	 * should be carefully chosen at install time. However, MantisBT will attempt
	 * to "fall back" to older methods if possible.
	 * @global int $g_login_method
	 */
	$g_login_method				= MD5;

	/**
	 * limit reporters
	 * Set to ON if you wish to limit reporters to only viewing bugs that they report.
	 * @global int $g_limit_reporters
	 */
	$g_limit_reporters			= OFF;

	/**
	 * close immediately
	 * Allow developers and above to close bugs immediately when resolving bugs
	 * @global int $g_allow_close_immediately
	 */
	$g_allow_close_immediately	= OFF;

	/**
	 * reporter can close
	 * Allow reporters to close the bugs they reported, after they're marked resolved.
	 * @global int $g_allow_reporter_close
	 */
	$g_allow_reporter_close		= OFF;

	/**
	 * reporter can reopen
	 * Allow reporters to reopen the bugs they reported, after they're marked resolved.
	 * @global int $g_allow_reporter_reopen
	 */
	$g_allow_reporter_reopen	= ON;

	/**
	 * reporter can upload
	 * Allow reporters to upload attachments to bugs they reported.
	 * @global int $g_allow_reporter_upload
	 */
	$g_allow_reporter_upload	= ON;

	/**
	 * account delete
	 * Allow users to delete their own accounts
	 * @global int $g_allow_account_delete
	 */
	$g_allow_account_delete		= OFF;

	/**
	 * Enable anonymous access to Mantis. You must also specify
	 * $g_anonymous_account as the account which anonymous users will browse
	 * Mantis with. The default setting is OFF.
	 * @global int $g_allow_anonymous_login
	 */
	$g_allow_anonymous_login	= OFF;

	/**
	 * Define the account which anonymous users will assume when using Mantis.
	 * You only need to define this setting when $g_allow_anonymous_login is
	 * set to ON. This account will always be treated as a protected account
	 * and thus anonymous users will not be able to update the preferences or
	 * settings of this account. It is suggested that the access level of this
	 * account have read only access to your Mantis installation (VIEWER).
	 * Please read the documentation on this topic before setting up anonymous
	 * access to your Mantis installation.
	 * @global string $g_anonymous_account
	 */
	$g_anonymous_account		= '';

	/**
	 * CVS linking
	 * insert the URL to your CVSweb or ViewCVS
	 * eg: http://cvs.sourceforge.net/cgi-bin/viewcvs.cgi/mantisbt/mantisbt/
	 * @global string $g_cvs_web
	 */
	$g_cvs_web				= '';

	/**
	 * For open source projects it is expected that the notes be public, however,
	 * for non-open source it will probably be VS_PRIVATE.
	 * @global int $g_source_control_notes_view_status
	 */
	$g_source_control_notes_view_status = VS_PRIVATE;

	/**
	 * Account to be used by the source control script.  The account must be enabled
	 * and must have the appropriate access level to add notes to all issues even
	 * private ones (DEVELOPER access recommended).
	 * @global string $g_source_control_account
	 */
	$g_source_control_account           = '';

	/**
	 * If set to a status, then after a checkin with a log message that matches the regular expression in
	 * $g_source_control_fixed_regexp, the issue status is set to the specified status.  If set to OFF, the
	 * issue status is not changed.
	 * @global int $g_source_control_set_status_to
	 */
	$g_source_control_set_status_to     = OFF;

	/**
	 * Whenever an issue status is set to $g_source_control_set_status_to, the issue resolution is set to
	 * the value specified for this configuration.
	 * @global int $g_source_control_set_resolution_to
	 */
	$g_source_control_set_resolution_to = FIXED;

	/**
	 * Regular expression used to detect issue ids within checkin comments.
	 * see preg_match_all() documentation at
	 * http://www.php.net/manual/en/function.preg-match-all.php
	 * @global string $g_source_control_regexp
	 */
	$g_source_control_regexp = "/\bissue [#]{0,1}(\d+)\b/i";

	/**
	 * Regular expression used to detect the fact that an issue is fixed and extracts
	 * its issue id.  If there is a match to this regular expression, then the issue
	 * will be marked as resolved and the resolution will be set to fixed.
	 * @global string $g_source_control_fixed_regexp
	 */
	$g_source_control_fixed_regexp = "%source_control_regexp%";

	/**
	 * Bug Linking
	 * if a number follows this tag it will create a link to a bug.
	 * eg. for # a link would be #45
	 * eg. for bug: a link would be bug:98
	 * @global string $g_bug_link_tag
	 */
	$g_bug_link_tag			= '#';

	/**
	 * Bugnote Linking
	 * if a number follows this tag it will create a link to a bugnote.
	 * eg. for ~ a link would be ~45
	 * eg. for bugnote: a link would be bugnote:98
	 * @global string $g_bugnote_link_tag
	 */
	$g_bugnote_link_tag			= '~';

	/**
	 * Bug Count Linking
	 * this is the prefix to use when creating links to bug views from bug counts (eg. on the main
	 * page and the summary page).
	 * Default is a temporary filter
	 * only change the filter this time - 'view_all_set.php?type=1&amp;temporary=y'
	 * permanently change the filter - 'view_all_set.php?type=1';
	 * @global string $g_bug_count_hyperlink_prefix
	 */
	$g_bug_count_hyperlink_prefix = 'view_all_set.php?type=1&amp;temporary=y';

	/**
	 * The regular expression to use when validating new user login names
	 * The default regular expression allows a-z, A-Z, 0-9, +, -, dot, space and
	 * underscore.  If you change this, you may want to update the
	 * ERROR_USER_NAME_INVALID string in the language files to explain
	 * the rules you are using on your site
	 * See http://en.wikipedia.org/wiki/Regular_Expression for more details about regular expressions.
	 * For testing regular expressions, use http://rubular.com/.
	 * @global string $g_user_login_valid_regex
	 */
	$g_user_login_valid_regex = '/^([a-z\d\-.+_ ]+(@[a-z\d\-.]+\.[a-z]{2,4})?)$/i';

	/**
	 * Default user name prefix used to filter the list of users in
	 * manage_user_page.php.  Change this to 'A' (or any other
	 * letter) if you have a lot of users in the system and loading
	 * the manage users page takes a long time.
	 * @global string $g_default_manage_user_prefix
	 */
	$g_default_manage_user_prefix = 'ALL';

	/**
	 * Default tag prefix used to filter the list of tags in
	 * manage_tags_page.php.  Change this to 'A' (or any other
	 * letter) if you have a lot of tags in the system and loading
	 * the manage tags page takes a long time.
	 * @global string $g_default_manage_tag_prefix
	 */
	$g_default_manage_tag_prefix = 'ALL';

	/**
	 * CSV Export
	 * Set the csv separator
	 * @global string $g_csv_separator
	 */
	$g_csv_separator = ',';

	/**
	  * CSV Export
	  * Add Byte Order Mark (BOM) at the begining of the file as it helps Excel display the file in UTF-8
	  * @global string $g_csv_add_bom
	  */
	$g_csv_add_bom = OFF;

	/**
	 * threshold for users to view the system configurations
	 * @global int $g_view_configuration_threshold
	 */
	$g_view_configuration_threshold = ADMINISTRATOR;

	/**
	 * threshold for users to set the system configurations generically via MantisBT web interface.
	 * WARNING: Users who have access to set configuration via the interface MUST be trusted.  This is due
	 * to the fact that such users can set configurations to PHP code and hence there can be a security
	 * risk if such users are not trusted.
	 * @global int $g_set_configuration_threshold
	 */
	$g_set_configuration_threshold = ADMINISTRATOR;

	/************************************
	 * MantisBT Look and Feel Variables *
	 ************************************/

	/**
	 * status color codes, using the Tango color palette
	 * @global array $g_status_colors
	 */
	$g_status_colors		= array( 'new'			=> '#fcbdbd', // red    (scarlet red #ef2929)
									 'acknowledged'		=> '#ffcd85', // purple (plum        #75507b)
									 'feedback'	=> '#e3b7eb', // orange (orango      #f57900)
									 'confirmed'	=> '#fff494', // yellow (butter      #fce94f)
									 'assigned'		=> '#c2dfff', // blue   (sky blue    #729fcf)
									 'resolved'		=> '#d2f5b0', // green  (chameleon   #8ae234)
									 'closed'		=> '#c9ccc4'); // grey  (aluminum    #babdb6)

	/**
	 * The padding level when displaying project ids
	 *  The bug id will be padded with 0's up to the size given
	 * @global int $g_display_project_padding
	 */
	$g_display_project_padding	= 3;

	/**
	 * The padding level when displaying bug ids
	 *  The bug id will be padded with 0's up to the size given
	 * @global int $g_display_bug_padding
	 */
	$g_display_bug_padding		= 7;

	/**
	 * The padding level when displaying bugnote ids
	 *  The bugnote id will be padded with 0's up to the size given
	 * @global int $g_display_bugnote_padding
	 */
	$g_display_bugnote_padding	= 7;

	/**
	 * colours for configuration display
	 * @global string $g_colour_project
	 */
	$g_colour_project = 'LightGreen';

	/**
	 * colours for configuration display
	 * @global string $g_colour_global
	 */
	$g_colour_global = 'LightBlue';

	/*****************************
	 * MantisBT Cookie Variables *
	 *****************************/

	/**
	 * Specifies the path under which a cookie is visible
	 * All scripts in this directory and its sub-directories will be able
	 * to access MantisBT cookies.
	 * It is recommended to set this to the actual MantisBT path.
	 * @link http://php.net/function.setcookie
	 * @global string $g_cookie_path
	 */
	$g_cookie_path			= '/';

	/**
	 * The domain that the MantisBT cookies are available to
	 * @global string $g_cookie_domain
	 */
	$g_cookie_domain		= '';

	/**
	 * Version of the view_all_page cookie
	 * It is not expected for the user to need to change this setting
	 * @see $g_view_all_cookie
	 * @global string $g_cookie_version
	 */
	$g_cookie_version		= 'v8';

	/**
	 * Prefix for all MantisBT cookies
	 * This should be an identifier which does not include spaces or periods,
	 * and should be unique per MantisBT installation, especially if
	 * $g_cookie_path is not restricting the cookies' scope to the actual
	 * MantisBT directory.
	 * @see $g_cookie_path
	 * @global string $g_cookie_prefix
	 */
	$g_cookie_prefix		= 'MANTIS';

	/**
	 *
	 * @global string $g_string_cookie
	 */
	$g_string_cookie		= '%cookie_prefix%_STRING_COOKIE';

	/**
	 *
	 * @global string $g_project_cookie
	 */
	$g_project_cookie		= '%cookie_prefix%_PROJECT_COOKIE';

	/**
	 *
	 * @global string $g_view_all_cookie
	 */
	$g_view_all_cookie		= '%cookie_prefix%_VIEW_ALL_COOKIE';

	/**
	 * Stores the filter criteria for the Manage User page
	 * @global string $g_manage_users_cookie
	 */
	$g_manage_users_cookie		= '%cookie_prefix%_MANAGE_USERS_COOKIE';

	/**
	 * Stores the filter criteria for the Manage Config Report page
	 * @global string $g_manage_config_cookie
	 */
	$g_manage_config_cookie		= '%cookie_prefix%_MANAGE_CONFIG_COOKIE';

	/**
	 *
	 * @global string $g_logout_cookie
	 */
	$g_logout_cookie		= '%cookie_prefix%_LOGOUT_COOKIE';

	/**
	 *
	 * @global string $g_bug_list_cookie
	 */
	$g_bug_list_cookie		= '%cookie_prefix%_BUG_LIST_COOKIE';

	/*****************************
	 * MantisBT Filter Variables *
	 *****************************/

	/**
	 *
	 * @global int $g_filter_by_custom_fields
	 */
	$g_filter_by_custom_fields = ON;

	/**
	 *
	 * @global int $g_filter_custom_fields_per_row
	 */
	$g_filter_custom_fields_per_row = 8;

	/**
	 *
	 * @global int $g_view_filters
	 */
	$g_view_filters = SIMPLE_DEFAULT;

	/**
	 * This switch enables the use of xmlhttprequest protocol to speed up the filter display.
	 * Rather than launching a separate page, the filters are updated in-line in the
	 * view_all_bugs_page.
	 * @global int $g_dhtml_filters
	 */
	$g_dhtml_filters = ON;

	/**
	 * The threshold required for users to be able to create permalinks.  To turn of this feature use NOBODY.
	 * @global int $g_create_permalink_threshold
	 */
	$g_create_permalink_threshold = DEVELOPER;

	/**
	 * The service to use to create a short URL.  The %s will be replaced by the long URL.
	 * To disable the feature set to ''.
	 * @global string $g_create_short_url
	 */
	$g_create_short_url = 'http://tinyurl.com/create.php?url=%s';

	/*************************************
	 * MantisBT Database Table Variables *
	 *************************************/

	/**
	 * table prefix
	 * @global string $g_db_table_prefix
	 */
	$g_db_table_prefix		= 'mantis';

	/**
	 * table suffix
	 * @global string $g_db_table_suffix
	 */
	$g_db_table_suffix		= '_table';

	/**
	 * table names
	 * @global array $g_db_table
	 */
	$g_db_table['mantis_bug_file_table']				= '%db_table_prefix%_bug_file%db_table_suffix%';
	$g_db_table['mantis_bug_history_table']				= '%db_table_prefix%_bug_history%db_table_suffix%';
	$g_db_table['mantis_bug_monitor_table']				= '%db_table_prefix%_bug_monitor%db_table_suffix%';
	$g_db_table['mantis_bug_relationship_table']		= '%db_table_prefix%_bug_relationship%db_table_suffix%';
	$g_db_table['mantis_bug_revision_table']			= '%db_table_prefix%_bug_revision%db_table_suffix%';
	$g_db_table['mantis_bug_table']						= '%db_table_prefix%_bug%db_table_suffix%';
	$g_db_table['mantis_bug_tag_table']					= '%db_table_prefix%_bug_tag%db_table_suffix%';
	$g_db_table['mantis_bug_text_table']				= '%db_table_prefix%_bug_text%db_table_suffix%';
	$g_db_table['mantis_bugnote_table']					= '%db_table_prefix%_bugnote%db_table_suffix%';
	$g_db_table['mantis_bugnote_text_table']			= '%db_table_prefix%_bugnote_text%db_table_suffix%';
	$g_db_table['mantis_category_table']				= '%db_table_prefix%_category%db_table_suffix%';
	$g_db_table['mantis_news_table']					= '%db_table_prefix%_news%db_table_suffix%';
	$g_db_table['mantis_plugin_table']					= '%db_table_prefix%_plugin%db_table_suffix%';
	$g_db_table['mantis_project_category_table']		= '%db_table_prefix%_project_category%db_table_suffix%';
	$g_db_table['mantis_project_file_table']			= '%db_table_prefix%_project_file%db_table_suffix%';
	$g_db_table['mantis_project_table']					= '%db_table_prefix%_project%db_table_suffix%';
	$g_db_table['mantis_project_user_list_table']		= '%db_table_prefix%_project_user_list%db_table_suffix%';
	$g_db_table['mantis_project_version_table']			= '%db_table_prefix%_project_version%db_table_suffix%';
	$g_db_table['mantis_tag_table']						= '%db_table_prefix%_tag%db_table_suffix%';
	$g_db_table['mantis_user_table']					= '%db_table_prefix%_user%db_table_suffix%';
	$g_db_table['mantis_user_profile_table']			= '%db_table_prefix%_user_profile%db_table_suffix%';
	$g_db_table['mantis_user_pref_table']				= '%db_table_prefix%_user_pref%db_table_suffix%';
	$g_db_table['mantis_user_print_pref_table']			= '%db_table_prefix%_user_print_pref%db_table_suffix%';
	$g_db_table['mantis_custom_field_project_table']	= '%db_table_prefix%_custom_field_project%db_table_suffix%';
	$g_db_table['mantis_custom_field_table']      	    = '%db_table_prefix%_custom_field%db_table_suffix%';
	$g_db_table['mantis_custom_field_string_table']    = '%db_table_prefix%_custom_field_string%db_table_suffix%';
	$g_db_table['mantis_upgrade_table']					= '%db_table_prefix%_upgrade%db_table_suffix%';
	$g_db_table['mantis_filters_table']					= '%db_table_prefix%_filters%db_table_suffix%';
	$g_db_table['mantis_sponsorship_table']				= '%db_table_prefix%_sponsorship%db_table_suffix%';
	$g_db_table['mantis_tokens_table']					= '%db_table_prefix%_tokens%db_table_suffix%';
	$g_db_table['mantis_project_hierarchy_table']		= '%db_table_prefix%_project_hierarchy%db_table_suffix%';
	$g_db_table['mantis_config_table']					= '%db_table_prefix%_config%db_table_suffix%';
	$g_db_table['mantis_email_table']					= '%db_table_prefix%_email%db_table_suffix%';

	/*************************
	 * MantisBT Enum Strings *
	 *************************/

	/**
	 * status from $g_status_index-1 to 79 are used for the onboard customization (if enabled)
	 * directly use MantisBT to edit them.
	 * @global string $g_access_levels_enum_string
	 */
	$g_access_levels_enum_string		= '10:viewer,25:reporter,40:updater,55:developer,70:manager,90:administrator';

	/**
	 *
	 * @global string $g_project_status_enum_string
	 */
	$g_project_status_enum_string		= '10:development,30:release,50:stable,70:obsolete';

	/**
	 *
	 * @global string $g_project_view_state_enum_string
	 */
	$g_project_view_state_enum_string	= '10:public,50:private';

	/**
	 *
	 * @global string $g_view_state_enum_string
	 */
	$g_view_state_enum_string			= '10:public,50:private';

	/**
	 *
	 * @global string $g_priority_enum_string
	 */
	$g_priority_enum_string				= '10:none,20:low,30:normal,40:high,50:urgent,60:immediate';
	/**
	 *
	 * @global string $g_severity_enum_string
	 */
	$g_severity_enum_string				= '10:feature,20:trivial,30:text,40:tweak,50:minor,60:major,70:crash,80:block';

	/**
	 *
	 * @global string $g_reproducibility_enum_string
	 */
	$g_reproducibility_enum_string		= '10:always,30:sometimes,50:random,70:have not tried,90:unable to duplicate,100:N/A';

	/**
	 *
	 * @global string $g_status_enum_string
	 */
	$g_status_enum_string				= '10:new,20:feedback,30:acknowledged,40:confirmed,50:assigned,80:resolved,90:closed';

	/**
	 * @@@ for documentation, the values in this list are also used to define variables in the language files
	 *  (e.g., $s_new_bug_title referenced in bug_change_status_page.php )
	 * Embedded spaces are converted to underscores (e.g., "working on" references $s_working_on_bug_title).
	 * they are also expected to be english names for the states
	 * @global string $g_resolution_enum_string
	 */
	$g_resolution_enum_string			= '10:open,20:fixed,30:reopened,40:unable to duplicate,50:not fixable,60:duplicate,70:not a bug,80:suspended,90:wont fix';

	/**
	 *
	 * @global string $g_projection_enum_string
	 */
	$g_projection_enum_string			= '10:none,30:tweak,50:minor fix,70:major rework,90:redesign';

	/**
	 *
	 * @global string $g_eta_enum_string
	 */
	$g_eta_enum_string					= '10:none,20:< 1 day,30:2-3 days,40:< 1 week,50:< 1 month,60:> 1 month';

	/**
	 *
	 * @global string $g_sponsorship_enum_string
	 */
	$g_sponsorship_enum_string          = '0:Unpaid,1:Requested,2:Paid';

	/**
	 *
	 * @global string $g_custom_field_type_enum_string
	 */
	$g_custom_field_type_enum_string    = '0:string,1:numeric,2:float,3:enum,4:email,5:checkbox,6:list,7:multiselection list,8:date,9:radio';

	/*********************************
	 * MantisBT Javascript Variables *
	 *********************************/

	/**
	 * allow the use of Javascript?
	 * @global int $g_use_javascript
	 */
	$g_use_javascript		= ON;

	/*******************************
	 * MantisBT Speed Optimisation *
	 *******************************/

	/**
	 * Use compression of generated html if browser supports it
	 * If you already have compression enabled in your php.ini file
	 *  (either with zlib.output_compression or
	 *  output_handler=ob_gzhandler) this option will be ignored.
	 *
	 * If you do not have zlib enabled in your PHP installation
	 *  this option will also be ignored.  PHP 4.3.0 and later have
	 *  zlib included by default.  Windows users should uncomment
	 *  the appropriate line in their php.ini files to load
	 *  the zlib DLL.  You can check what extensions are loaded
	 *  by running "php -m" at the command line (look for 'zlib')
	 * @global int $g_compress_html
	 */
	$g_compress_html		= ON;

	/**
	 * Use persistent database connections
	 * @global int $g_use_persistent_connections
	 */
	$g_use_persistent_connections	= OFF;

	/*****************
	 * Include files *
	 *****************/

	/**
	 * Specify your top/bottom include file (logos, banners, etc)
	 * @global string $g_bottom_include_page
	 */
	$g_bottom_include_page			= '%absolute_path%';

	/**
	 * Specify your top/bottom include file (logos, banners, etc)
	 * if a top file is supplied, the default MantisBT logo at the top will be hidden
	 * @global string $g_top_include_page
	 */
	$g_top_include_page				= '%absolute_path%';

	/**
	 * CSS file
	 * @global string $g_css_include_file
	 */
	$g_css_include_file				= 'css/default.css';

	/**
	 * RTL CSS file
	 * @global string $g_css_rtl_include_file
	 */
	$g_css_rtl_include_file				= 'css/rtl.css';


	/**
	 * meta tags
	 * @global string $g_meta_include_file
	 */
	$g_meta_include_file			= '%absolute_path%meta_inc.php';

	/****************
	 * Redirections *
	 ****************/

	/**
	 * Default page after Login or Set Project
	 * @global string $g_default_home_page
	 */
	$g_default_home_page = 'my_view_page.php';

	/**
	 * Specify where the user should be sent after logging out.
	 * @global string $g_logout_redirect_page
	 */
	$g_logout_redirect_page = 'login_page.php';

	/***********
	 * Headers *
	 ***********/

	/**
	 * An array of headers to be sent with each page.
	 * For example, to allow your MantisBT installation to be viewed in a frame in IE 6
	 *  when the frameset is not at the same hostname as the MantisBT install, you need
	 *  to add a P3P header.  You could try something like 'P3P: CP="CUR ADM"' in your
	 *  config file, but make sure to check that the your policy actually matches with
	 *  what you are promising. See
	 *  http://msdn.microsoft.com/en-us/library/ms537343.aspx
	 *  for more information.
	 * @global array $g_custom_headers
	 */
	$g_custom_headers				= array();

	/**
	 * Browser Caching Control
	 * By default, we try to prevent the browser from caching anything. These two settings
	 * will defeat this for some cases.
	 *
	 * Browser Page caching - This will allow the browser to cache all pages. The upside will
	 *  be better performance, but there may be cases where obsolete information is displayed.
	 *  Note that this will be bypassed (and caching is allowed) for the bug report pages.
	 *
	 * @global int $g_allow_browser_cache
	 */
	// $g_allow_browser_cache = ON;
	/**
	 * File caching - This will allow the browser to cache downloaded files. Without this set,
	 * there may be issues with IE receiving files, and launching support programs.
	 * @global int $g_allow_file_cache
	 */
	 // $g_allow_file_cache = ON;

	/*****************
	 * Custom Fields *
	 *****************/

	/**
	 * Threshold needed to manage custom fields
	 * @global int $g_manage_custom_fields_threshold
	 */
	$g_manage_custom_fields_threshold = ADMINISTRATOR;

	/**
	 * Threshold needed to link/unlink custom field to/from a project
	 * @global int $g_custom_field_link_threshold
	 */
	$g_custom_field_link_threshold = MANAGER;

	/**
	 * Whether to start editng a custom field immediately after creating it
	 * @global int $g_custom_field_edit_after_create
	 */
	$g_custom_field_edit_after_create = ON;

	/****************
	 * Custom Menus *
	 ****************/

	/**
	 * Add custom options to the main menu.  For example:
	 * $g_main_menu_custom_options = array(	array( "My Link",  MANAGER,       'my_link.php' ),
	 *					array( "My Link2", ADMINISTRATOR, 'my_link2.php' ) );
	 * Note that if the caption is found in custom_strings_inc.php, then it will be replaced by the
	 * translated string.  Options will only be added to the menu if the current logged in user has
	 * the appropriate access level.
	 * @global array $g_main_menu_custom_options
	 */
	$g_main_menu_custom_options = array();

	/*********
	 * Icons *
	 *********/

	/**
	 * Maps a file extension to a file type icon.  These icons are printed
	 * next to project documents and bug attachments.
	 * Note:
	 * - Extensions must be in lower case
	 * - All icons will be displayed as 16x16 pixels.
	 * @global array $g_file_type_icons
	 */
	$g_file_type_icons = array(
		''		=> 'text.gif',
		'7z'	=> 'zip.gif',
		'ace'	=> 'zip.gif',
		'arj'	=> 'zip.gif',
		'bz2'	=> 'zip.gif',
		'c'		=> 'cpp.gif',
		'chm'	=> 'chm.gif',
		'cpp'	=> 'cpp.gif',
		'css'	=> 'css.gif',
		'csv'	=> 'csv.gif',
		'cxx'	=> 'cpp.gif',
		'diff'	=> 'text.gif',
		'doc'	=> 'doc.gif',
		'docx'	=> 'doc.gif',
		'dot'	=> 'doc.gif',
		'eml'	=> 'eml.gif',
		'htm'	=> 'html.gif',
		'html'	=> 'html.gif',
		'gif'	=> 'gif.gif',
		'gz'	=> 'zip.gif',
		'jpe'	=> 'jpg.gif',
		'jpg'	=> 'jpg.gif',
		'jpeg'	=> 'jpg.gif',
		'log'	=> 'text.gif',
		'lzh'	=> 'zip.gif',
		'mhtml'	=> 'html.gif',
		'mid'	=> 'mid.gif',
		'midi'	=> 'mid.gif',
		'mov'	=> 'mov.gif',
		'msg'	=> 'eml.gif',
		'one'	=> 'one.gif',
		'patch'	=> 'text.gif',
		'pcx'	=> 'pcx.gif',
		'pdf'	=> 'pdf.gif',
		'png'	=> 'png.gif',
		'pot'	=> 'pot.gif',
		'pps'	=> 'pps.gif',
		'ppt'	=> 'ppt.gif',
		'pptx'	=> 'ppt.gif',
		'pub'	=> 'pub.gif',
		'rar'	=> 'zip.gif',
		'reg'	=> 'reg.gif',
		'rtf'	=> 'doc.gif',
		'tar'	=> 'zip.gif',
		'tgz'	=> 'zip.gif',
		'txt'	=> 'text.gif',
		'uc2'	=> 'zip.gif',
		'vsd'	=> 'vsd.gif',
		'vsl'	=> 'vsl.gif',
		'vss'	=> 'vsd.gif',
		'vst'	=> 'vst.gif',
		'vsu'	=> 'vsd.gif',
		'vsw'	=> 'vsd.gif',
		'vsx'	=> 'vsd.gif',
		'vtx'	=> 'vst.gif',
		'wav'	=> 'wav.gif',
		'wbk'	=> 'wbk.gif',
		'wma'	=> 'wav.gif',
		'wmv'	=> 'mov.gif',
		'wri'	=> 'wri.gif',
		'xlk'	=> 'xls.gif',
		'xls'	=> 'xls.gif',
		'xlsx'	=> 'xls.gif',
		'xlt'	=> 'xlt.gif',
		'xml'	=> 'xml.gif',
		'zip'	=> 'zip.gif',
		'?'		=> 'generic.gif' );

	/**
	 *
	 * Content types which will be overriden when downloading files
	 *
	 * @global array $g_file_download_content_type_overrides
	 */
	$g_file_download_content_type_overrides = array (
		'docx' => 'application/vnd.openxmlformats-officedocument.wordprocessingml.document',
		'dotx' => 'application/vnd.openxmlformats-officedocument.wordprocessingml.template',
		'pptx' => 'application/vnd.openxmlformats-officedocument.presentationml.presentation',
		'ppsx' => 'application/vnd.openxmlformats-officedocument.presentationml.slideshow',
		'potx' => 'application/vnd.openxmlformats-officedocument.presentationml.template',
		'xlsx' => 'application/vnd.openxmlformats-officedocument.spreadsheetml.sheet',
		'xltx' => 'application/vnd.openxmlformats-officedocument.spreadsheetml.template'
	);

	/**
	 * Icon associative arrays
	 * Status to icon mapping
	 * @global array $g_status_icon_arr
	 */
	$g_status_icon_arr = array (
		NONE      => '',
		LOW       => 'priority_low_1.gif',
		NORMAL    => 'priority_normal.gif',
		HIGH      => 'priority_1.gif',
		URGENT    => 'priority_2.gif',
		IMMEDIATE => 'priority_3.gif'
	);

	/**
	 * Sort direction to icon mapping
	 * @global array $g_sort_icon_arr
	 */
	$g_sort_icon_arr = array (
		ASCENDING  => 'up.gif',
		DESCENDING => 'down.gif'
	);

	/**
	 * Read status to icon mapping
	 * @global array $g_unread_icon_arr
	 */
	$g_unread_icon_arr = array (
		READ         => 'mantis_space.gif',
		UNREAD       => 'unread.gif'
	);

	/********************
	 * My View Settings *
	 ********************/

	/**
	 * Number of bugs shown in each box
	 * @global int $g_my_view_bug_count
	 */
	$g_my_view_bug_count = 10;

	/**
	 * Boxes to be shown and their order
	 * A box that is not to be shown can have its value set to 0
	 * @global array $g_my_view_boxes
	 */
	$g_my_view_boxes = array (
		'assigned'      => '1',
		'unassigned'    => '2',
		'reported'      => '3',
		'resolved'      => '4',
		'recent_mod'	=> '5',
		'monitored'		=> '6',
		'feedback'		=> '0',
		'verify'		=> '0',
		'my_comments'	=> '0'
	);

	/**
	 * Toggle whether 'My View' boxes are shown in a fixed position (i.e. adjacent boxes start at the same vertical position)
	 * @global int $g_my_view_boxes_fixed_position
	 */
	$g_my_view_boxes_fixed_position = ON;


	/*************
	 * RSS Feeds *
	 *************/

	/**
	 * This flag enables or disables RSS syndication.  In the case where RSS syndication is not used,
	 * it is recommended to set it to OFF.
	 * @global int $g_rss_enabled
	 */
	$g_rss_enabled = ON;


	/**
	 * This seed is used as part of the inputs for calculating the authentication key for the RSS feeds.
	 * If this seed changes, all the existing keys for the RSS feeds will become invalid.  This is
	 * defaulted to the database user name, but it is recommended to overwrite it with a specific value
	 * on installation.
	 * @global string $g_rss_key_seed
	 */
	$g_rss_key_seed = '%db_username%';

	/*********************
	 * Bug Relationships *
	 *********************/

	/**
	 * Enable relationship graphs support.
	 * Show issue relationships using graphs.
	 *
	 * In order to use this feature, you must first install either GraphViz
	 * (all OSs except Windows) or WinGraphviz (only Windows).
	 *
	 * Graphviz homepage:    http://www.research.att.com/sw/tools/graphviz/
	 * WinGraphviz homepage: http://home.so-net.net.tw/oodtsen/wingraphviz/
	 *
	 * Refer to the notes near the top of core/graphviz_api.php and
	 * core/relationship_graph_api.php for more information.
	 * @global int $g_relationship_graph_enable
	 */
	$g_relationship_graph_enable		= ON;

	/**
	 * Font name and size, as required by Graphviz. If Graphviz fails to run
	 * for you, you are probably using a font name that gd can't find. On
	 * Linux, try the name of the font file without the extension.
	 * @global string $g_relationship_graph_fontname
	 */
	$g_relationship_graph_fontname		= 'Arial';

	/**
	 *
	 * @global int $g_relationship_graph_fontsize
	 */
	$g_relationship_graph_fontsize		= 8;

	/**
	 * Default dependency orientation. If you have issues with lots of childs
	 * or parents, leave as 'horizontal', otherwise, if you have lots of
	 * "chained" issue dependencies, change to 'vertical'.
	 * @global string $g_relationship_graph_orientation
	 */
	$g_relationship_graph_orientation	= 'horizontal';

	/**
	 * Max depth for relation graphs. This only affects relation graphs,
	 * dependency graphs are drawn to the full depth. A value of 3 is already
	 * enough to show issues really unrelated to the one you are currently
	 * viewing.
	 * @global int $g_relationship_graph_max_depth
	 */
	$g_relationship_graph_max_depth		= 2;

	/**
	 * If set to ON, clicking on an issue on the relationship graph will open
	 * the bug view page for that issue, otherwise, will navigate to the
	 * relationship graph for that issue.
	 *
	 * @global int $g_relationship_graph_view_on_click
	 */
	$g_relationship_graph_view_on_click	= ON;

	/**
	 * Complete path to dot and neato tools. Your webserver must have execute
	 * permission to these programs in order to generate relationship graphs.
	 * NOTE: These are meaningless under Windows! Just ignore them!
	 * @global string $g_dot_tool
	 */
	$g_dot_tool							= '/usr/bin/dot';
	/**
	 * Complete path to dot and neato tools. Your webserver must have execute
	 * permission to these programs in order to generate relationship graphs.
	 * NOTE: These are meaningless under Windows! Just ignore them!
	 * @global string $g_neato_tool
	 */
	$g_neato_tool						= '/usr/bin/neato';

	/**
	 * Number of years in the past that custom date fields will display in
	 * drop down boxes.
	 * @global int $g_backward_year_count
	 */
	$g_backward_year_count 				= 4;

	/**
	 * Number of years in the future that custom date fields will display in
	 * drop down boxes.
	 * @global int $g_forward_year_count
	 */
	$g_forward_year_count 				= 4;

	/**
	 * Custom Group Actions
	 *
	 * This extensibility model allows developing new group custom actions.  This
	 * can be implemented with a totally custom form and action pages or with a
	 * pre-implemented form and action page and call-outs to some functions.  These
	 * functions are to be implemented in a predefined file whose name is based on
	 * the action name.  For example, for an action to add a note, the action would
	 * be EXT_ADD_NOTE and the file implementing it would be bug_actiongroup_add_note_inc.php.
	 * See implementation of this file for details.
	 *
	 * Sample:
	 *
	 * array(
	 *	array(	'action' => 'my_custom_action',
	 *			'label' => 'my_label',   // string to be passed to lang_get_defaulted()
	 *			'form_page' => 'my_custom_action_page.php',
	 *			'action_page' => 'my_custom_action.php'
	 *  )
	 *	array(	'action' => 'my_custom_action2',
	 *			'form_page' => 'my_custom_action2_page.php',
	 *			'action_page' => 'my_custom_action2.php'
	 *  )
	 *	array(	'action' => 'EXT_ADD_NOTE',  // you need to implement bug_actiongroup_<action_without_'EXT_')_inc.php
	 *		'label' => 'actiongroup_menu_add_note' // see strings_english.txt for this label
	 *   )
	 * );
	 * @global array $g_custom_group_actions
	 */
	$g_custom_group_actions = array();

	/********************
	 * Wiki Integration *
	 ********************/

	/**
	 * Wiki Integration Enabled?
	 * @global int $g_wiki_enable
	 */
	$g_wiki_enable = OFF;

	/**
	 * Wiki Engine (supported engines: 'dokuwiki', 'mediawiki', 'twiki', 'wikka', 'xwiki')
	 * @global string $g_wiki_engine
	 */
	$g_wiki_engine = '';

	/**
	 * Wiki namespace to be used as root for all pages relating to this MantisBT installation.
	 * @global string $g_wiki_root_namespace
	 */
	$g_wiki_root_namespace = 'mantis';

	/**
	 * URL under which the wiki engine is hosted.  Must be on the same server.
	 * @global string $g_wiki_engine_url
	 */
	$g_wiki_engine_url = $t_protocol . '://' . $t_host . '/%wiki_engine%/';

	/********************
	 * Recently Visited *
	 ********************/

	/**
	 * Whether to show the most recently visited issues or not.  At the moment we always track them even if this flag is off.
	 * @global int $g_recently_visited
	 */
	$g_recently_visited = ON;

	/**
	 * The maximum number of issues to keep in the recently visited list.
	 * @global int $g_recently_visited_count
	 */
	$g_recently_visited_count = 10;

	/***************
	 * Bug Tagging *
	 ***************/

	/**
	 * String that will separate tags as entered for input
	 * @global int $g_tag_separator
	 */
	$g_tag_separator = ',';

	/**
	 * Access level required to view tags attached to a bug
	 * @global int $g_tag_view_threshold
	 */
	$g_tag_view_threshold = VIEWER;

	/**
	 * Access level required to attach tags to a bug
	 * @global int $g_tag_attach_threshold
	 */
	$g_tag_attach_threshold = REPORTER;

	/**
	 * Access level required to detach tags from a bug
	 * @global int $g_tag_detach_threshold
	 */
	$g_tag_detach_threshold = DEVELOPER;

	/**
	 * Access level required to detach tags attached by the same user
	 * @global int $g_tag_detach_own_threshold
	 */
	$g_tag_detach_own_threshold = REPORTER;

	/**
	 * Access level required to create new tags
	 * @global int $g_tag_create_threshold
	 */
	$g_tag_create_threshold = REPORTER;

	/**
	 * Access level required to edit tag names and descriptions
	 * @global int $g_tag_edit_threshold
	 */
	$g_tag_edit_threshold = DEVELOPER;

	/**
	 * Access level required to edit descriptions by the creating user
	 * @global int $g_tag_edit_own_threshold
	 */
	$g_tag_edit_own_threshold = REPORTER;

	/*****************
	 * Time tracking *
	 *****************/

	/**
	 * Turn on Time Tracking accounting
	 * @global int $g_time_tracking_enabled
	 */
	$g_time_tracking_enabled = OFF;

	/**
	 * A billing sums
	 * @global int $g_time_tracking_with_billing
	 */
	$g_time_tracking_with_billing = OFF;

	/**
	 * Stop watch to build time tracking field
	 * @global int $g_time_tracking_stopwatch
	 */
	$g_time_tracking_stopwatch = OFF;

	/**
	 * access level required to view time tracking information
	 * @global int $g_time_tracking_view_threshold
	 */
	$g_time_tracking_view_threshold = DEVELOPER;

	/**
	 * access level required to add/edit time tracking information
	 * @global int $g_time_tracking_edit_threshold
	 */
	$g_time_tracking_edit_threshold = DEVELOPER;

	/**
	 * access level required to run reports
	 * @global int $g_time_tracking_reporting_threshold
	 */
	$g_time_tracking_reporting_threshold = MANAGER;

	/**
	 * allow time tracking to be recorded without a bugnote
	 * @global int $g_time_tracking_without_note
	 */
	$g_time_tracking_without_note = ON;

	/****************************
	 * Profile Related Settings *
	 ****************************/

	/**
	 * Enable Profiles
	 * @global int $g_enable_profiles
	 */
	$g_enable_profiles = ON;

	/**
	 * Add profile threshold
	 * @global int $g_add_profile_threshold
	 */
	$g_add_profile_threshold = REPORTER;

	/**
	 * Threshold needed to be able to create and modify global profiles
	 * @global int $g_manage_global_profile_threshold
	 */
	$g_manage_global_profile_threshold = MANAGER;

	/**
	 * Allows the users to enter free text when reporting/updating issues
	 * for the profile related fields (i.e. platform, os, os build)
	 * @global int $g_allow_freetext_in_profile_fields
	 */
	$g_allow_freetext_in_profile_fields = ON;

	/********************
	 * Twitter Settings *
	 ********************/

	/**
	 * The integration with twitter allows for a MantisBT installation to post
	 * updates to a twitter account.  This feature will be disabled if username
	 * is empty or if the curl extension is not enabled.
	 *
	 * The twitter account user name.
	 * @global string $g_twitter_username
	 */
	$g_twitter_username = '';

	/**
	 * The twitter account password.
	 * @global string $g_twitter_password
	 */
	$g_twitter_password = '';

	/*****************
	 * Plugin System *
	 *****************/

	/**
	 * enable/disable plugins
	 * @global int $g_plugins_enabled
	 */
	$g_plugins_enabled 	= ON;

	/**
	 * absolute path to plugin files.
	 * @global string $g_plugin_path
	 */
	$g_plugin_path		= $g_absolute_path . 'plugins' . DIRECTORY_SEPARATOR;

	/**
	 * management threshold.
	 * @global int $g_manage_plugin_threshold
	 */
	$g_manage_plugin_threshold = ADMINISTRATOR;

	/**
	 * A mapping of file extensions to mime types, used when serving resources from plugins
	 *
	 * @global array $g_plugin_mime_types
	 */
	$g_plugin_mime_types = array(
	    'css' => 'text/css',
	    'js'  => 'text/javascript',
	    'gif' => 'image/gif',
	    'png' => 'image/png',
	    'jpg' => 'image/jpeg',
	    'jpeg' => 'image/jpeg'
	);

	/************
	 * Due Date *
	 ************/

	/**
	 * threshold to update due date submitted
	 * @global int $g_due_date_update_threshold
	 */
	$g_due_date_update_threshold = NOBODY;

	/**
	 * threshold to see due date
	 * @global int $g_due_date_view_threshold
	 */
	$g_due_date_view_threshold = NOBODY;

	/*****************
	 * Sub-projects
	 *****************

	/**
	 * show extra dropdown for subprojects
	 * Shows only top projects in the project dropdown and adds an extra dropdown for subprojects.
	 * @global int $g_show_extended_project_browser
	 */
	$g_show_extended_project_browser = ON;

	/**
	 * Sub-projects should inherit categories from parent projects.
	 */
	$g_subprojects_inherit_categories = ON;

	/**
	 * Sub-projects should inherit versions from parent projects.
	 */
	$g_subprojects_inherit_versions = ON;

	/**********************************
	 * Debugging / Developer Settings *
	 **********************************/

	/**
	 * Time page loads.  Shows at the bottom of the page.
	 * @global int $g_show_timer
	 */
	$g_show_timer			= ON;

	/**
	 * used for development only.  Leave OFF
	 * @global int $g_debug_timer
	 */
	$g_debug_timer			= ON;

	/**
	 * Used for debugging e-mail feature, when set to OFF the emails work as normal.
	 * when set to e-mail address, all e-mails are sent to this address with the
	 * original To, Cc, Bcc included in the message body.
	 * @global int $g_debug_email
	 */
	$g_debug_email			= OFF;

	/**
	 * Shows the total number/unique number of queries executed to serve the page.
	 * @global int $g_show_queries_count
	 */
	$g_show_queries_count	= ON;

	/**
	 * Indicates the access level required for a user to see the queries count / list.
	 * This only has an effect if $g_show_queries_count is ON.  Note that this threshold
	 * is compared against the user's default global access level rather than the
	 * threshold based on the current active project.
	 *
	 * @global int $g_show_queries_threshold
	 */
	$g_show_queries_threshold = ADMINISTRATOR;

	/**
	 * Shows the list of all queries that are executed in chronological order from top
	 * to bottom.  This option is only effective when $g_show_queries_count is ON.
	 * WARNING: Potential security hazard.  Only turn this on when you really
	 * need it (for debugging/profiling)
	 * @global int $g_show_queries_list
	 */
	$g_show_queries_list	= OFF;

	/**
	 * --- detailed error messages -----
	 * Shows a list of variables and their values when an error is triggered
	 * Only applies to error types configured to 'halt' in $g_display_errors, below
	 * WARNING: Potential security hazard.  Only turn this on when you really
	 * need it for debugging
	 * @global int $g_show_detailed_errors
	 */
	$g_show_detailed_errors	= ON;

	/**
	 * --- error display ---
	 * what errors are displayed and how?
	 * The options for display are:
	 *  'halt' - stop and display traceback
	 *  'inline' - display 1 line error and continue
	 *  'none' - no error displayed
	 * A developer might set this in config_inc.php as:
	 *	$g_display_errors = array(
	 *		E_WARNING => 'halt',
	 *		E_NOTICE => 'halt',
	 *		E_USER_ERROR => 'halt',
	 *		E_USER_WARNING => 'none',
	 *		E_USER_NOTICE => 'none'
	 *	);
	 * @global array $g_display_errors
	 */
	$g_display_errors = array(
		E_WARNING => 'halt',
		E_NOTICE => 'halt',
		E_USER_ERROR => 'halt',
		E_USER_WARNING => 'halt',
		E_USER_NOTICE => 'halt'
	);

	/**
	 * --- debug messages ---
	 * If this option is turned OFF (default) page redirects will continue to
	 *  function even if a non-fatal error occurs.  For debugging purposes, you
	 *  can set this to ON so that any non-fatal error will prevent page redirection,
	 *  allowing you to see the errors.
	 * Only turn this option on for debugging
	 * @global int $g_stop_on_errors
	 */
	$g_stop_on_errors		= OFF;


	/**
	 * --- system logging ---
	 * This controls the logging of information to a separate file for debug or audit
	 * $g_log_level controls what information is logged
	 *  see constant_inc.php for details on the log channels available
	 *  e.g., $g_log_level = LOG_EMAIL | LOG_EMAIL_RECIPIENT | LOG_FILTERING | LOG_AJAX;
	 *
	 * $g_log_destination specifies the file where the data goes
	 *   right now, only "file:<file path>" is supported
	 *   e.g. (Linux), $g_log_destination = 'file:/tmp/mantisbt.log';
	 *   e.g. (Windows), $g_log_destination = 'file:c:/temp/mantisbt.log';
	 *   see http://www.php.net/error_log for details
	 * @global int $g_log_level
	 */
	$g_log_level = LOG_EMAIL;

	/**
	 *
	 * @global string $g_log_destination
	 */
	$g_log_destination = '/usr/local/www/apache22/data/mantis/mantisbt.log';

	/**
	 * if OFF, will include original javascript files
	 * if ON, will include javascript files that have been compressed by yuicompressor if available
	 * @global int $g_minimal_jscss
	 */
	$g_minimal_jscss		= ON;

	/**************************
	 * Configuration Settings *
	 **************************/

	/**
	 * The following list of variables should never be in the database.
	 * It is used to bypass the database lookup and look here for appropriate global settings.
	 * @global array $g_global_settings
	 */
	$g_global_settings = array(
		'path', 'icon_path', 'short_path', 'absolute_path', 'core_path', 'class_path',
		'absolute_path_default_upload_folder', 'ldap_simulation_file_path', 'cookie_path',
		'plugin_path', 'db_table_prefix', 'db_table_suffix', 'db_table', 'allow_permanent_cookie',
		'cookie_time_length', 'cookie_domain', 'cookie_version', 'cookie_prefix',
		'string_cookie', 'project_cookie', 'view_all_cookie', 'manage_users_cookie',
		'manage_config_cookie', 'logout_cookie', 'bug_list_cookie',
		'db_username', 'db_password', 'db_schema', 'db_type', 'hostname',
		'allow_signup', 'database_name', 'show_queries_count', 'show_queries_threshold',
		'show_queries_list', 'admin_checks', 'version_suffix', 'global_settings', 'use_iis',
		'default_language', 'language_choices_arr', 'language_auto_map', 'fallback_language',
		'use_javascript', 'minimal_jscss', 'display_errors', 'show_detailed_errors',
		'stop_on_errors', 'login_method', 'fileinfo_magic_db_file', 'css_include_file',
		'css_rtl_include_file', 'meta_include_file', 'allow_anonymous_login', 'anonymous_account',
		'content_expire', 'html_valid_tags', 'html_valid_tags_single_line', 'custom_headers',
		'rss_key_seed', 'plugins_enabled', 'session_handler', 'session_key', 'session_save_path',
		'session_validation', 'form_security_validation', 'compress_html', 'bottom_include_page',
		'top_include_page', 'default_home_page', 'logout_redirect_page', 'manual_url',
		'logo_url', 'create_short_url', 'wiki_engine_url',
	);

	/***************
	 * MantisTouch *
	 ***************/

	/**
	 * The MantisTouch URL to direct to.  The %s will be replaced by the contents of $g_path.
	 * A blank value will disable redirection.  The %s is not required when redirecting to
	 * MantisTouch instances that point to a single MantisBT instance and hence have a hard-coded URL.
	 *
	 * Following are three examples:
	 * - 'http://mantisbt.mobi?url=%s'
	 * - 'http://MyOwnMantisTouch.com/'
	 * - ''
	 */
	$g_mantistouch_url = '';
config_inc.php (117,676 bytes)   
mantis_config_table.sql (103,575 bytes)
filenames.png (73,891 bytes)   
filenames.png (73,891 bytes)   
bug.JPG (37,383 bytes)   
bug.JPG (37,383 bytes)   

Relationships

has duplicate 0015836 closedatrol Taking site path as bug file upload directory even after mentioning "$g_absolute_path_default_upload_folder" in config_inc.php 
related to 0007176 closeddregad Move Attachments to Disk: data loss due to filename overwrite 
related to 0017758 closeddregad Moved attachment files doesn't have the correct name 
related to 0022568 closeddregad CVE-2017-7241: XSS in move_attachments_page.php 
related to 0004993 closeddregad Utility to copy attachments from File to Database 
related to 0008772 closeddregad Move Attachments to Disk: Not enough memory to export - How can I fix this? 

Activities

vovella

vovella

2013-02-14 07:56

reporter   ~0035137

Maybe it's important. Old database was created on mysql 5.0.19
New mantisbt configuration working on mysql 5.5.29

dregad

dregad

2013-02-14 15:04

developer   ~0035147

I was not able to reproduce this behavior; I think it's data-related - can you check in your DB ?

It seems like Mantis found an attachment, for which the corresponding bug had an id of 0. This cannot happen under normal circumstances. Maybe orphan records ? Do you get something with

SELECT * FROM mantis_bug_file_table WHERE bug_id = 0

It is necessary to tell that the base initially was 1.2.1 and now 1.2.14

I don't think that should make any difference.

Files aren't moved in the DISK to special folder for attachments. They copied to root mantis folder

Did you set $g_absolute_path_default_upload_folder, respectively the Upload File Path for the project(s) ? This would happen if the path is set to its default value of ''.

vovella

vovella

2013-02-15 05:23

reporter   ~0035166

I look in mantis_bug_file_table, id start from 3. See screenshot.

Yes, I set $g_absolute_path_default_upload_folder and new attachments coping to new folder. But old attachments which I need move from database to disk, don't write to upload_folder.

vovella

vovella

2013-02-15 05:24

reporter   ~0035167

I can give you my database (360Mb) for reproduce this behavior.

dregad

dregad

2013-02-16 11:59

developer   ~0035185

It's not the 'id' column that matters here, but the bug_id one. Please run the query I gave you.

I don't need your DB at this stage. Just provide what I'm asking you.

vovella

vovella

2013-02-18 02:07

reporter   ~0035192

Last edited: 2013-02-18 04:26

Okay.

mysql> use bugtracker
Database changed
mysql> SELECT * FROM mantis_bug_file_table WHERE bug_id = 0;

as result I have....

--[...]--------+------------+---------+
3 rows in set (0.02 sec)

EDIT: dregad 20130218 removed unnecessary information

dregad

dregad

2013-02-18 04:38

developer   ~0035196

So these 3 records are the cause of the error you get. 0 is not a valid issue id, and I have no idea how the bug_id field could have been populated with this value.

Since these 3 attachments are orphans, you have the following options:

  • delete them
  • try to find if you can (looking at the records or the files themselves) which bug they belong to and update the record accordingly.

With regards to attachments being saved to mantis root, I am not able to reproduce this. Please provide your config_inc.php, and the dumps of your config and project tables

vovella

vovella

2013-02-18 05:58

reporter   ~0035202

How I can't make a dump. :(

[root@ws /usr/local/www]# mysqldump -uroot -p128 bugtracker > bugtracker_dump.sql
mysqldump: Got error: 1146: Table 'bugtracker.mantis_plugin_timetracking_data_table' doesn't exist when using LOCK TABLES

dregad

dregad

2013-02-18 06:43

developer   ~0035209

Just provide the contents of the table (e.g. select * from xxx) as a text, csv or excel file

dregad

dregad

2013-02-18 06:52

developer   ~0035210

BTW, it looks like you copied the whole config_defaults_inc.php into your config_inc.php. You shouldn't do that. Instead, just override the variables that you need to change.

vovella

vovella

2013-02-18 08:27

reporter   ~0035212

Since it is so inconvenient to customize the configuration. After all, mantis still reads configuration config_inc.php? Can I have trobles that copied all config_default.php to config_inc.php?

dregad

dregad

2013-02-18 10:13

developer   ~0035214

Regarding your config_inc.php:

You may get trouble for example if we update the code which defines some of the global variables (e.g. $g_path).

Otherwise, except for making the system less efficient because of redefining each and every variable even if not necessary, and a bigger config file which is less easy to maintain (that's just my opinion), there should be no problems.

You should take care when you upgrade, to check for differences with the released config_defaults_inc.php

dregad

dregad

2013-02-18 10:25

developer   ~0035215

Now with regards to your main issue, I get it now.

In my testing, I always set the upload file path at project level (each project having it's own, dedicated folder for attachments). In your config, all projects have '' as upload file path, so they use the global one (all attachments in a single directory)

The problem is that the code in move_db2disk.php is very old, dating back to times when $g_absolute_path_default_upload_folder did not exist. Because of that, when the path is not defined at project level, it defaults to MantisBT root (so the behavior is not consistent with how attachments are dealt with in other parts of Mantis).

As a side note, I strongly recommend you change your permissions, so that the mantisbt root is not writable by the www user, that is a huge security hole.

dregad

dregad

2013-02-18 10:32

developer   ~0035216

Even worse, the script blindly moves all attachments to disk, even if a specific project is configured to store them in DB...

vovella

vovella

2013-02-19 03:21

reporter   ~0035228

Thanks for the advice. I'll definitely try to use them. But what am I to do specifically with the situation of attachments transfer from DB to DISK?

dregad

dregad

2013-02-19 04:00

developer   ~0035229

You have the following options

  1. set the path at project level
  2. patch the move_db2disk.php script to reference the system default path in case the project one is blank, e.g. (warning, I have not tested this)


    diff --git a/admin/move_db2disk.php b/admin/move_db2disk.php
    index ba0de2f..dbaa629 100644
    --- a/admin/move_db2disk.php
    +++ b/admin/move_db2disk.php
    @@ -119,6 +119,9 @@ function upgrade_move_att2disk( $p_source ) {
    }

    $t_file_path = project_get_field( $t_project_id, 'file_path' );
    • if( is_blank( $t_file_path ) ) {
    • $t_file_path = config_get( 'absolute_path_default_upload_folder' );
    • }
      $prefix = get_prefix( $t_file_path );
      $t_real_file_path = $prefix . $t_file_path;
      $c_filename = file_clean_name( $t_row['filename'] );
  3. wait for a proper fix

If you decide to go ahead now with 1 or 2, I'd appreciate if you could keep a copy of your old DB, and spend a bit of time to test the revised migration script when it is ready.

vovella

vovella

2013-02-19 10:40

reporter   ~0035239

I tried the patch work.

I have the following observations:

  1. Attachments to unload all that about half.

  2. Unloaded files to the correct folder.

  3. Instead of Russian names named signs ??? and therefore no longer available for load attachemnts.

  4. The database does not become smaller by volume unloaded files.

  5. Error is displayed the same.

APPLICATION ERROR #1100
Issue 0 not found.

Please use the "Back" button in your web browser to return to the previous page. There you can correct whatever problems were identified in this error or select another action. You can also click an option from the menu bar to go directly to a new section.

Full path: /usr/local/www/apache22/data/mantis/core/bug_api.php
Line: 603
Variable Value Type
p_bug_id 0 string
p_trigger_errors 1 boolean
c_bug_id 0 integer
t_bug_table mantis_bug_table string
query SELECT * FROM mantis_bug_table WHERE id=? string

g_cache_bug
Variable Value Type
0 boolean
Filename Line Function Args
/usr/local/www/apache22/data/mantis/core/bug_api.php 603 - - trigger_error ( <string>'1100', <integer>256 )
/usr/local/www/apache22/data/mantis/core/bug_api.php 1250 - - bug_cache_row ( <string>'0' )
/usr/local/www/apache22/data/mantis/core/bug_api.php 1287 - - bug_get_row ( <string>'0' )
/usr/local/www/apache22/data/mantis/admin/move_db2disk.php 114 - - bug_get_field ( <string>'0', <string>'project_id' )
/usr/local/www/apache22/data/mantis/admin/move_db2disk.php 199 - - upgrade_move_att2disk ( <string>'attachment' )

dregad

dregad

2013-02-19 10:58

developer   ~0035241

  1. Attachments to unload all that about half.

I don't understand, what you mean

  1. Instead of Russian names named signs ??? and therefore no longer available for load attachemnts.

Can you be more specific, where the '?' characters ? In the file system ? Then maybe that does not support UTF-8 chars... in that case, further changes are needed to the script (I suggest to give a name to the script as a MD5 hash); I let you try to do that yourself.

  1. The database does not become smaller by volume unloaded files.

That's expected, you'd need to optimize your DB for mysql to recover the space.

  1. Error is displayed the same.

As mentioned before, this is a data issue in your own DB - you need to fix it as mentioned in 0015496:0035196, there is nothing the script (or I) can do about it.

vovella

vovella

2013-02-22 10:49

reporter   ~0035286

Problem resolved!

After deleted all records with value 0 in id and filesize all attachments was moved from database to disk!

Patch was helped move all attachemnts to right folder (not in root folder of mantis)

After optimize my DB become smaller by volume unloaded files.

Installed support utf-8 resolved problem with characters.

I would also like that would be moved files to disk immediately changed their filename as well as named new upload files. (screenshot)

dregad

dregad

2013-02-22 11:10

developer   ~0035288

Good to hear you sorted it out. If you don't mind keeping an archive copy of your DB, when I complete the proper patch for this tool I would appreciate if you could test the attachments move operation again

I would also like that would be moved files to disk immediately changed their
filename as well as named new upload files. (screenshot)

I am indeed planning to do this (if only to avoid issues with duplicate filenames).

vovella

vovella

2013-02-22 11:26

reporter   ~0035289

Okay, no problem!

Yes! That's why I asked! In many issues there are files with the same name, but different in content and most likely they are moving just replace one another, which in general is not good, even the bad.

vovella

vovella

2013-02-28 00:50

reporter   ~0035326

When will be complete proper patch?

dregad

dregad

2013-03-08 06:44

developer   ~0035419

Please have a look at work-in-progress branch [1], your testing and feedback is welcome.

[1] https://github.com/dregad/mantisbt/tree/db2disk

dregad

dregad

2013-03-20 04:43

developer   ~0035924

vovella, I'm waiting for your feedback on this, any chance you can test the provided patch ?

vovella

vovella

2013-03-20 04:46

reporter   ~0035925

Sorry. This week I will test the provided patch!

dregad

dregad

2013-03-21 05:09

developer   ~0035942

Ok, let me know the results.

roentgen

roentgen

2013-04-14 05:36

reporter   ~0036588

I just tested the patch. Everything seems fine.

At the end of the move the page gets redirected to /system_utils.php instead of /admin/system_utils.php

dregad

dregad

2013-04-16 17:08

developer   ~0036618

Thanks for testing ! I fixed the redirection issue.

durgacharan

durgacharan

2013-05-11 08:57

reporter   ~0036827

Hi

Can i have the complete patch here to move my files from database to disk. While moving the file its redirecting to the mantis root directory instead of the path mentioned in config_inc.php "$g_absolute_path_default_upload_folder"

I am in urgent need of help.

Regards,
Durga

atrol

atrol

2013-05-11 10:18

developer   ~0036829

durgacharan, you can use a nightly build http://www.mantisbt.org/builds/

durgacharan

durgacharan

2013-05-15 10:04

reporter   ~0036863

Hi,

I did transfer the attachments from database to Disk and its showing all previous entries also. anyway fine

New problem is when administrator user is uploading any bug file its uploading and showing in view issues page. But its showing as attachments missing for reporter and developer when they are uploading bug file.

I have attached one screen shot.

Please help

Durga

dregad

dregad

2013-05-15 11:51

developer   ~0036865

Please open a separate issue.

Related Changesets

MantisBT: master 8b29d42b

2013-03-08 01:37

dregad


Details Diff
Full rewrite the Move Attachments admin page

The old move_db2disk.php program was completely outdated and did not
work properly.

This commit introduces completely new page, with dissociated page to
select which attachments to move, and action page to actually move the
files from DB to disk

Fixes 0015496

Conflicts on cherry-pick from master-1.2.x:
admin/move_db2disk.php
admin/system_utils.php
Affected Issues
0015496
add - admin/move_attachments.php Diff File
add - admin/move_attachments_page.php Diff File
rm - admin/move_db2disk.php Diff
mod - admin/system_utils.php Diff File
mod - core/file_api.php Diff File
mod - core/project_api.php Diff File

MantisBT: master-1.2.x 6da8b234

2013-03-08 01:37

dregad


Details Diff
Full rewrite the Move Attachments admin page

The old move_db2disk.php program was completely outdated and did not
work properly.

This commit introduces completely new page, with dissociated page to
select which attachments to move, and action page to actually move the
files from DB to disk

Fixes 0015496
Affected Issues
0015496
add - admin/move_attachments.php Diff File
add - admin/move_attachments_page.php Diff File
rm - admin/move_db2disk.php Diff
mod - admin/system_utils.php Diff File
mod - core/file_api.php Diff File
mod - core/project_api.php Diff File

MantisBT: master 2f3baa33

2013-04-15 00:58

dregad


Details Diff
Fix redirection to system utils page after moving attachments Affected Issues
0015496
mod - admin/move_attachments.php Diff File

MantisBT: master-1.2.x 2384d299

2013-04-15 00:58

dregad


Details Diff
Fix redirection to system utils page after moving attachments Affected Issues
0015496
mod - admin/move_attachments.php Diff File

MantisBT: master-1.2.x cbc40374

2013-04-17 04:44

dregad


Details Diff
Issue 0015496: wrong variable name in move_attachments.php Affected Issues
0015496
mod - admin/move_attachments.php Diff File

MantisBT: master 815a4e46

2013-04-17 04:44

dregad


Details Diff
Issue 0015496: wrong variable name in move_attachments.php Affected Issues
0015496
mod - admin/move_attachments.php Diff File